|
Страховое агентство
|

|
Данная конфигурация была разработана для нескольких страховых компаний и позволяет решать следующие задачи:
- Раздельный учет клиентов - клиенты юрлица и клиенты физлица
- Учет полисов клиентов (сделок)
- Учет платежей (в т.ч. по полисам)
- Хранение множества фотографий к полисам
- Генерация договоров различного типа (полисов и др.)
- Генерация и учет документов: бланков строгой отчетности (БСО), квитанций и др.
- Отчеты и документы: бордеро, отчеты менеджеров и др.
- Учет заявок на кредитование клиентов, страховых компаний, банков и контактов
- Учет сотрудников
Подробнее
|
Транспортная компания
|
Данная конфигурация предназначена для автоматизации транспортных компаний, занимающихся доставкой и экспедированию грузов и позволяет решать следующие задачи:
- Ведение базы данных клиентов и перевозчиков
- Учет транспортных средств
- Хранение контактных данных о клиентах и перевозчиках
- Контроль различных дат и сроков (погрузок, разгрузок)
- Выставление счетов в т.ч. по нескольким перевозкам сразу
- Оформление предоплат и рассрочек
- Учет индивидуальных тарифов клиентов
- Контроль платежей и задолженностей
- Возможность расчета и учета ежемесячных зарплат сотрудников
- Хранение информации о сотрудниках, настройка персональных прав доступа
Подробнее
|

|
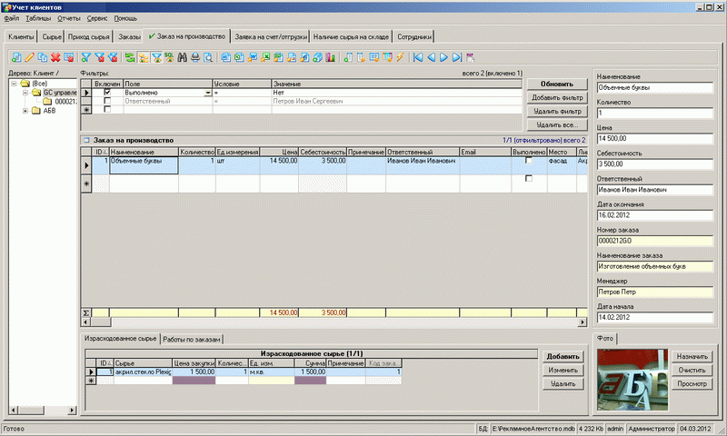
Рекламное агентство
|

|
Данная конфигурация была разработана для рекламного агентства, которое специализируется на изготовлении наружной рекламы
и имеет собственное производство, а также оказывает другие стандартные для РА услуги. Основные функции:
- Учет клиентов, договоров, платежей
- Складской учет сырья для производства
- Оценка себестоимости производства (стоимость сырья, работ)
- Фиксация работ по заказам (дизайн, изготовление, монтаж...)
- Назначение исполнителей и ответственных за заказ
- Контроль сроков и различных стадий
- Расчет прибыли с заказов, расчет зарплат сотрудников
Подробнее
|
Учет гарантийных заявок автомобилей
|
Данная конфигурация предназначена для автоматизации рабочих мест инженеров по гарантии
и позволяет решать следующие задачи:
- Учет гарантийных заявок - обращений граждан с неисправностями по авто
- Фиксация исчерпывающих данных по повреждениям
- Учет выполненных работ
- Учет потраченных при работе материалов
- Учет работ сторонних организаций
- Учет потраченных материалов сторонних организаций
- Учет всех сумм по проформе
- Учет документов, акты, проформы-счета, удержания
- Учет оплат рекламаций
Подробнее
|

|
Производство
|

|
Конфигурация предназначена для автоматизации учета на производстве и позволяет решать следующие задачи:
- Ведение справочника изделий и материалов
- Складской учет по разным складам
- Учет заказов на производство
- Регистрация производственных операций
- Учет сырья, затраченного при производстве
- Учет труда, затраченного при производстве
- Учет остатков на производстве
- Ряд стандартных отчетов
Подробнее
|
Производство потолков
|
Данная конфигурация была разработана для фирмы по производству и установке потолков различного типа
и позволяет решать следующие задачи:
- Учет клиентов (организации и частные лица)
- Учет продавцов (наши организации, если их более одной)
- Учет контрагентов (организации-партнеры) и расчетов с ними
- Учет продуктов (товаров и услуг) и состав продуктов-изделий из компонентов
- Учет заказов клиентов, заказанных изделий, необходимых компонентов
- Учет платежей клиентов, наших расходов, учет в кассе
Подробнее
|

|
Мебельное производство
|

|
Предназначена для автоматизации компаний, занимающихся производством и продажей мебели и решает следующие задачи:
- Ведение базы заказчиков
- Регистрация и учет заказов
- Учет изделий, автоматический расчет себестоимости
- Ведение справочников материалов и производственных операций
- Контроль поступления, списания и перемещения материалов
Подробнее
|
Салон красоты
|
Данная конфигурация предназначена для автоматизации рабочего места администратора салона красоты
и позволяет решать следующие задачи:
- Учет клиентов салона и их визитов
- Учет оказанных услуг
- Учет израсходованных материалов и остатки на складе
- Счетчик соляриев и расписание работы соляриев
- Расчет зарплаты администратору, исходя из оказанных услуг и продажи товаров-материалов
- Расчет доходя за каждый день
- Учет работ всех сотрудников-мастеров
- Ряд стандартных отчетов
Подробнее
|

|
Учет оборудования в школе
|

|
Данная конфигурация была разработана для учета компьютеров, оргтехники и другого оборудования в школах и учебных заведениях
и позволяет решать следующие задачи:
- Учет компьютерного оборудования и отдельных устройств в школе
- Учет установленного программного обеспечения
- Возможность закреплять за сотрудниками объекты с разбиением на отделы
- Фиксация производимых ремонтов, замены расходных материалов и частей, профилактических работ
- Плановая инвентаризация компьютеров
- Контроль гарантийных сроков на приобретенное оборудование
Подробнее
|
Простая столовая
|
Данная конфигурация предназначена для автоматизации организаций общепита и позволяет вести учет продуктов,
фиксировать приготовленные блюда (производство), составления меню на неделю, публиковать его в специальной таблице
для клиентов, а также позволяет клиентам самостоятельно входить в программу и заказывать блюда.
- Учет и контроль продуктов (закупки, расход)
- Учет произведенных блюд
- Составление меню на неделю
- Публикация в специальной таблице для клиентов "Блюда для заказов"
- Возможность клиентам входить в систему и заказывать блюда
- Калькуляция блюд (состав каждого блюда в виде продуктов)
- Планирование закупок продуктов на основе актуальных потребностей
Подробнее
|

|
Учет мероприятий и семинаров
|

|
Данная конфигурация была разработана для комплексной автоматизации компаний, занимающихся организацией семинаров, тренингов, форумов, конференций, других деловых мероприятий и позволяет решать следующие задачи:
- Учет клиентов-организаций, которые участвуют в мероприятиях
- Ведение календарного плана (расписание) мероприятий
- Учет посещений того или иного мероприятия
- Ведение базы участников мероприятий (авторов и лекторов)
- Ведение базы тем выступлений лекторов
- Учет договоров, заключенных с клиентами
- Учет сотрудников, их логинов и паролей для доступа в программу
Подробнее
|
Типография
|
Данная конфигурация - предназначена автоматизации типографий, печатного производства, полиграфии и позволяет решать следующие задачи:
- Ведение базы клиентов типографии, их контактной информации
- Формирование и учет заказов
- Учет договоров, заключенных с клиентами и поставщиками
- Возможность сортировки заказов по видам услуг
- Возможность автоматического расчета стоимости заказа
- Отслеживание выполнения и оплаты заказов
- Учет материалов, используемых при изготовлении заказа, их закупочные цены
- Возможность формирования ежемесячной заработной платы для сотрудников, с учетом процентов от выполненных заказов
Подробнее
|

|
Турагентство
|

|
Данная конфигурация была разработана для предназначена для автоматизации бизнес-процессов туристических агентств и позволяет решать следующие задачи:
- Учет клиентов туристического агентства
- Учет контрагентов
- Учет туров/экскурсий, заказанных туристами
- Учет платежей, задолженностей клиентов и туроператоров
- Возможность формирования документов туристов (страховой полис, анкета для оформления визы, счета, путевка и др.)
- Хранение информации о сотрудниках, настройка персональных прав доступа к системе для сотрудников
- Возможность формирования ежемесячной заработной платы для сотрудников, с учетом процентов от выполненных заказов
Подробнее
|
Простая гостиница
|
Данная Конфигурация предназначена для автоматизации гостиниц, отелей, баз отдыха, санаториев, пансионатов и позволяет решать следующие задачи:
- Учет посетителей гостиницы или отеля
- Справочник всех номеров/li>
- Бронирование номеров
- Размещение гостей
- Контроль и планирование выполнения работ в номерах
- Учет электронных пропусков
- Управление тарифами по дням недели, по сезонам
- Учет дополнительных услуг отеля: сейф, телефонные звонки, заказ такси, сауна и др.
Подробнее
|

|
Юридическое дело
|

|
Данная конфигурация была разработана для комплексной автоматизации судебного делопроизводства юридического отдела и позволяет решать следующие задачи:
- Регистрация входящих, исходящих документов: исковых заявлений, претензий, жалоб и др.
- Формирование договоров
- Календарь судебных слушаний
- Справочник судов
- Учет участников судебного процесса
- Учет клиентов (юридические и физические лица)
- Хранение информации о сотрудниках, настройка персональных прав доступа к системе для сотрудников
- Возможность формирования ежемесячной заработной платы для сотрудников, с учетом процентов от выполненных заказов
Подробнее
|
Агентство недвижимости
|
Данная Конфигурация предназначена для автоматизации агентств недвижимости и позволяет решать следующие задачи:
- Учет контрагентов агентства недвижимости
- Хранение контактных данных о контрагентах
- Учет недвижимости (жилая, коммерческая недвижимость)
- Учет заявок для продажи и аренды объектов недвижимости
- Учет заявок на покупку и съем объектов недвижимости
- Учет сделок
- Возможность добавления графической и документальной информации
- Хранение информации о сотрудниках (агентах), настройка персональных прав доступа к системе
Подробнее
|

|
Фитнес-клуб
|

|
Данная конфигурация была разработана для комплексной автоматизации фитнес-клубов, бассейнов, спортивных центров и позволяет решать следующие задачи:
- Учет клиентов фитнес-клуба, их контактной информации
- Учет филиалов сети клуба
- Учет посещений фитнес-клуба клиентами
- Учет клубных карт и абонементов
- Идентификация клиента по клубной карте
- Учет оказанных услуг
- Учет оборудования и материалов
- Формирование расписания занятий в отдельных залах
Подробнее
|
Йога-центр
|
Аналогичная "Фитнес-клубу" конфигурация с небольшими отличиями и подобными задачами:
- Учет клиентов и их контактных данных
- Учет посещений центра клиентами
- Система пластиковых клубных карт
- Учет проданных абонементов, клубных карт и разовых посещений
- Создание расписаний занятий в разных залах
- Учет продаж товаров
- Блок складского учета товаров
- Хранение информации об инструкторах и других сотрудниках
- Начисление заработной платы
- Ряд стандартных отчетов
Подробнее
|

|
Клиника пластической хирургии
|

|
Конфигурация предназначена для автоматизации клиник, специализирующихся на эстетической и пластической хирургии и позволяет решать следующие задачи:
- Учет пациентов и их данных
- Учет медицинских карт
- Учет посещений пациентов
- Учет поставленных диагнозов
- Фиксирование назначенного лечения и препаратов
- Начисление заработной платы врачам
- Формирование документов
- Ведение справочников услуг, диагнозов, препаратов
Подробнее
|
Фотосалон
|
Данная Конфигурация предназначена для автоматизации фотосалонов и позволяет решать следующие задачи:
- Учет клиентов фотосалона, их контактной информации
- Учет услуг фотосалона
- Учет товаров
- Контроль поступления и продажи товаров
- Возможность формирования заказов на фотосессии
- Учет фотосъемок и времени, затраченного на работу
- Учет готовых фотографий и их хранение в единой базе
- Учет фотографов
Подробнее
|

|
Стоматология
|

|
Данная конфигурация была разработана для комплексной автоматизации стоматологических клиник и позволяет решать следующие задачи:
- Учет пациентов клиники, их контактной информации
- Учет услуг клиники
- Возможность предварительной записи к любому врачу
- Учет всех посещений каждого пациента
- Учет и контроль оказанных услуг
- Ведение истории лечения каждого зуба
- Учет расходных материалов
- Ведение расписания дежурств персонала
Подробнее
|
Кролеферма
|
Данная Конфигурация предназначена для автоматизации фермы (как часный случай, кролефермы) и позволяет решать следующие задачи:
- Учет животных на ферме
- Учет паровок (случек) и окролов
- Контроль поступлений и остатков кормов на ферме
- Учет расходных материалов
- Учет проводимых вакцинаций на ферме
- Учет контрагентов
- Учет болезней животных
- Контроль качества проводимых работ на ферме
Подробнее
|

|
Ветеринарная клиника
|

|
Данная конфигурация была разработана для комплексной автоматизации ветеринарных клиник и позволяет решать следующие задачи:
- Учет хозяев животных, их анкетных данных и контактной информации
- Учет животных-пациентов ветеринарной клиники, их данных
- Учет всех услуг клиники
- Учет всех посещений (визитов) каждого пациента
- Учет и контроль оказанных услуг
- Ведение истории лечения каждого животного-пациента
- Учет расходных материалов
- Ведение расписания дежурств персонала
Подробнее
|
Окна и двери
|
Данная Конфигурация предназначена для автоматизации организаций, занимающихся продажей, установкой окон и дверей и позволяет решать следующие задачи:
- Учет клиентов компании, их контактных данных
- Ведение номенклатуры всех товаров организации (окна и двери)
- Учет заказов клиентов
- Подготовка разнообразных аналитических отчетов отдельно по заказам, товарам, клиентам
- Регистрация продаж, контроль платежей и задолженностей
Подробнее
|

|
Установка и обслуживание оборудования
|

|
Данная конфигурация была разработана для комплексной автоматизации организаций, занимающихся установкой и обслуживанием оборудования и позволяет решать следующие задачи:
- Учет клиентов компании, их контактных данных
- Ведение номенклатуры всего оборудования
- Учет заявок клиентов
- Учет и контроль выполненных работ по заявкам
- Регистрация продаж, контроль платежей и задолженностей
Подробнее
|
Ремонтная мастерская
|
Данная Конфигурация предназначена для автоматизации ремонтных мастерских, сервисных центров и позволяет решать следующие задачи:
- Учет клиентов мастерской, их контактных данных
- Учет заявок клиентов на ремонт
- Учет всех проведенных ремонтных работ
- Учет деталей, потраченных на ремонтные работы
- Контроль поступлений деталей и материалов на склад
- Склад деталей и материалов
Подробнее
|

|
Ателье
|

|
Данная конфигурация была разработана для комплексной автоматизации ателье по ремонту и пошиву одежды и позволяет решать следующие задачи:
- Учет клиентов ателье, их контактных данных
- Учет всех заказов клиентов
- Учет всех услуг ателье
- Учет товаров
- Регистрация продаж услуг и швейных товаров
- Складской учет
Подробнее
|
Строительство
|
Данная Конфигурация предназначена для автоматизации строительных компаний и позволяет решать следующие задачи:
- Учет строительных объектов компании
- Учет заказов по строительным объектам
- Учет строительных работ компании
- Учет материалов
- Складской учет
Подробнее
|

|
Продажа автозапчастей
|

|
Данная конфигурация была разработана для комплексной автоматизации работы магазина по продаже автозапчастей и позволяет решать следующие задачи:
- Учет товаров
- Учет аналогов запчастей
- Контроль состояния склада
- Учет клиентов, их контактных данных
- Учет заказов клиентов на отсутствующие товары
- Регистрация продаж
- Хранение информации о сотрудниках, настройка персональных прав доступа
Подробнее
|
Коллекция аудио и видео
|
Предназначена для учета домашних коллекций аудио, видео и других объектов учета и решает следующие задачи:
- Учет фильмов и видео и всей связанной с ними информации
- Учет аудиозаписей, музыкальных альбомов, исполнителей
- Учет интернет-ресурсов;
- Учет должников по возврату дисков;
- Возможность изменения структуры БД и настройка под другие задачи
Подробнее
|

|
Прокат
|

|
Данная конфигурация была разработана для пунктов проката велосипедов, коньков, лодок, автомобилей, инструментов и позволяет решать следующие задачи:
- Ведение базы клиентов пункта проката, их контактной информации
- Учет всего инвентаря пункта проката
- Контроль сдачи инвентаря в прокат и его возврата
- Складской учет
- Оформление и учет сделок по прокату
Подробнее
|
Кадровый учет
|
Предназначена для автоматизации кадрового отдела и решает следующие задачи:
- Учет раздельно физических лиц и сотрудников
- Учет командировок и графики отпусков
- Учет трудовых договоров, других стандартных кадровых документов
- Ведение штатного расписания
- Учет посещаемости сотрудников
- Учет зарплат, начислений, поощрений сотрудников
- Набор стандартных кадровых документов, быстря генерация и печать
Подробнее
|

|
Учет автотранспорта
|

|
Данная конфигурация была разработана для учета автотранспорта и позволяет решать следующие задачи:
- Ведение базы транспортных средств
- Учет техобслуживаний, ремонтных работ
- Учет расходов денежных средств и запчастей по каждому ТС
- Учет страховых полисов и других документов
- Фиксация ДТП
- Учет водителей
Подробнее
|
Автостоянка
|
Предназначена для автоматизации учета на автомобильных стоянках и решает следующие задачи:
- Ведение базы клиентов автостоянки
- Регистрация заездов и выездов транспортных средств
- Ведение истории посещений
- Учет мест на автостоянке
- Контроль оплаты услуг
- Учет должников
Подробнее
|

|
Такси
|

|
Данная конфигурация была разработана для автоматизации работы диспетчерской такси и позволяет решать следующие задачи:
- Учет заказов (вызовов)
- Учет клиентов
- Учет водителей
- Учет автомобилей
- Ведение расписания смен работы диспетчеров и водителей
- Контроль оплаты услуг
Подробнее
|
Домофоны и антенны
|
Данная конфигурация была разработана для фирмы по установке и обслуживанию домофонов, антенн, ворот
и позволяет решать следующие задачи:
- Учет клиентов-абонентов и подключенных услуг
- Ежемесячное начисление абонентской платы с подробной детализацией
- Учет платежей абонентов
- Учет заявок абонентов на подключение и обслуживание
- Отчеты-балансы целиком по клиентам и раздельно по услугам
- Генерация документов (справка о балансе, справка о подключении, наряд-заказ)
Подробнее
|

|
Автосервис
|

|
Данная конфигурация была разработана для автоматизации работы автосервиса и позволяет решать следующие задачи:
- Учет клиентов
- Учет заказов клиентов
- Учет ремонтных работ по заказамli>
- Учет потраченных на ремонт запчастей
- Учет в магазине автозапчастей (продажи, поступление, остатки)
- Учет сотрудников и их работ
- Ряд стандартных отчетов
Подробнее
|
Ломбард
|
Предназначена для автоматизации ломбарда и решает следующие задачи:
- Ведение базы клиентов
- Оформление и учет залогов
- Регистрация и учет сделок по выдаче кредитов под залог
- Оформление и учет выкупов залогов
- Оформление продлений кредитов
- Регистрация продаж
Подробнее
|

|
Аптека
|

|
Данная конфигурация разработана для автоматизации работы аптеки и позволяет решать следующие задачи:
- Ведение справочника товаров (медицинские препараты, оборудование)
- Ведение заболеваний-диагнозов с привязкой к препаратам
- Регистрация продаж
- Учет заказов поставщикам
li>Контроль состояния склада
- Учет сотрудников и их работы
- Ряд стандартных отчетов
Подробнее
|
Центр андрологии
|
Предназначена для автоматизации центра андрологии и решает следующие задачи:
- Учет пациентов данной специфики
- Ведение справочника услуг
- Ведение расписания приемов
- Учет всех посещений пациентов
- Детальный учет результатов обследований
- Учет расходных материалов
Подробнее
|

|
Магазин сантехники
|

|
Конфигурация предназначена для магазинов или отделов по продаже сантехнических товаров и позволяет решать следующие задачи:
- Учет товаров и товарных операций
- Складской учет по разным складам
- Учет продаж и проданных товаров
- Учет платежей (в т.ч. в рассрочку)
- Учет отгрузок (отдельно от продаж)
- Учет заказов поставщикам
- Учет клиентов со всей историей продаж
- Учет партнеров-дилеров и операций с ними
- Система накопительных скидок и бонусов
- Ряд стандартных отчетов
Подробнее
|
Винный погреб
|
Данная конфигурация разработана для автоматизации работы винных бутиков, а также систематизации частных винных коллекций и позволяет решать следующие задачи:
- Ведение справочника товаров (вина и другие алкогольные напитки)
- Складской учет
- Регистрация продаж
- Учет платежей
- Учет клиентов
- Учет сотрудников и их работы
- Ряд стандартных отчетов
Подробнее
|

|
Обучающий центр
|

|
Данная конфигурация была разработана для детского обучающего центра факультативных занятий для развития детей
и позволяет решать следующие задачи:
- Учет клиентов - детей и их родителей
- Справочник предметов и расписание занятий
- Генерация конкретных занятий по датам на основе расписания по дням проведения
- Учет платежей вперед (продажа абонементов и разовых произвольных занятий)
- Автоматическое добавление присутствующих на занятии клиентов на основе их платежей
- Ряд стандартных отчетов (по занятиям, по клиенту, по преподавателю, оплаты за период)
Подробнее
|
Учет услуг ЖКХ
|
Данная конфигурация разработана для автоматизации учета в ТСЖ, ЖКХ, садовых и дачных кооперативах, а также коттеджных поселках и позволяет решать следующие задачи:
- Учет жилых объектов
- Учет собственников и арендаторов
- Учет лицевых счетов (договоров)
- Ведение справочника коммунальных услуг и их тарифов
- Расчет начислений по квартплате и коммунальным услугам
- Учет платежей
- Печать квитанций на оплату
- Учет собраний ТСЖ
Подробнее
|

|
Подсчет голосов в ТСЖ
|

|
Данная конфигурация была разработана для автоматического подсчета голосов на общих собраниях ТСЖ и позволяет решать следующие задачи:
- Учет жилых объектов
- Учет собственников и арендаторов
- Учет собраний ТСЖ
- Ведение расписания общих собраний ТСЖ
- Подсчет голосов на общих собраниях
- Ряд стандартных отчетов (по занятиям, по клиенту, по преподавателю, оплаты за период)
Подробнее
|
Консалтинг и аудит
|
Данная конфигурация разработана для автоматизации делопроизводства в организациях, специализирующихся на бухгалтерском и юридическом сопровождении клиентов и позволяет решать следующие задачи:
- Регистрация обращений потенциальных клиентов
- Ведение клиентской базы
- Учет заказов на бухгалтерское и юридическое обслуживание
- Формирование договоров
- Учет этапов юридического сопровождения клиентов
- Выставление счетов, учет оплаты счетов и задолженностей
- Обмен рабочей информацией между сотрудниками
- Планирование заказов на канцелярские принадлежности
Подробнее
|

|
Учет судебных дел
|

|
Данная конфигурация предназначена для учета различных судебных дел и позволяет решать следующие задачи:
- Учет уголовных или других дел, досье на людей
- Регистрация эпизодов (преступлений) по каждому делу
- Ведение базы данных всех участников уголовного, судебного процесса
- Учет вещей, следов, улик, фактов изъятых по делу
- Регистрация экспертиз по делу с детальной информацией
- Ведение справочников по статьям кодекса РФ, видам экспертиз и пр.
Подробнее
|
Медицинский центр
|
Данная конфигурация предназначена для медицинских центров, клиник и других лечебных учреждений и позволяет решать следующие задачи:
- Ведение базы данных пациентов, их анкетных данных и контактной информации
- Ведение справочников услуг клиники, заболеваний (диагнозов), симптомов
- Регистрация всех визитов (посещений) клиентов
- Предварительная запись клиентов на прием
- Учет оказанных услуг пациентам
- Учет платежей пациентов
Подробнее
|

|
Курьерская служба
|

|
Данная конфигурация предназначена для автоматизации работы курьерских служб доставки и позволяет решать следующие задачи:
- Учет клиентов и их контактных данных
- Регистрация и учет заявок на доставку
- Контроль всех этапов осуществления доставки
- Учет объектов в доставке
- Учет платежей
- Ведение справочников транспортных средств, а также тарифов по доставке грузов
Подробнее
|
Баня
|
Данная конфигурация предназначена для автоматизации работы бани или сауны и позволяет решать следующие задачи:
- Ведение базы данных клиентов
- Регистрация брони номеров сауны
- Регистрация аренды номеров сауны
- Учет оказанных услуг
- Формирование общего счета клиенту
- Ведение кассы
Подробнее
|

|
Учет зарплаты и кадров
|

|
Данная конфигурация предназначена для автоматизации кадрового учета и позволяет решать следующие задачи:
- Учет сотрудников
- Начисления заработной платы
- Учет командировок и отпусков
- Учет посещаемости сотрудников
- Учет трудовых договоров
- Ведение штатного расписания
Подробнее
|
Учет мигрантов
|
Данная конфигурация предназначена для автоматизации миграционного учета иностранных сотрудников и позволяет решать следующие задачи:
- Миграционный учет иностранных сотрудников
- Хранение информации о пребывании мигрантов в РФ
- Формирование необходимых миграционных документов
- Ведение списка организаций-работодателей
- Ведение справочников документов, профессий, операций и др.
- Система напоминаний
Подробнее
|

|
АРМ кассира
|

|
Данная конфигурация предназначена для автоматизации работы кассира и позволяет решать следующие задачи:
- Учет товаров
- Учет проданных товаров и операций продаж
- Формирование и печать чека
- Интеграция с принтером чеков и фискальным регистратором
Подробнее
|
Прачечная-химчистка
|
Данная конфигурация предназначена для автоматизации учета в химчистках и прачечных и позволяет решать следующие задачи:
- Учет корпоративных и частных клиентов
- Регистрация и учет заказов на стирку или химчистку
- Учет договоров
- Выставление счетов
- Учет платежей
Подробнее
|

|
Кадровое агентство
|

|
Данная конфигурация предназначена для автоматизации работы кадровых агентств и позволяет решать следующие задачи:
- Учет работодателей
- Учет соискателей, база данных резюме
- Учет задач(заявок) на подбор персонала
- Учет запланированных и прошедших собеседований и др. событий
- Оформление сделок, учет платежей
Подробнее
|
Магазин одежды
|
Данная конфигурация предназначена для автоматизации работы магазина одежды и обуви и позволяет решать следующие задачи:
- Учет товаров
- Работа с поставщиками
- Контроль состояния склада
- Учет скидок клиентов
- Ведение кассы предприятия
Подробнее
|

|
Ремонт квартир
|

|
Данная конфигурация предназначена для автоматизации учета при ремонте квартир и позволяет решать следующие задачи:
- Учет клиентов
- Учет заказов
- Фиксирование замеров
- Учет оказанных услуг
- Учет затраченных материалов
- Формирование сметы
- Учет событий и работ
Подробнее
|
Учет в школе
|
Данная конфигурация предназначена для автоматизации учета в школе и позволяет решать следующие задачи:
- Учет учащихся и их родителей
- Учет классов
- Формирование расписания уроков
- Учет в школьной библиотеке
- Учет оборудования по классам
- Учет расходов
- Учет учителей и других сотрудников
Подробнее
|

|
Рыболовная ферма
|

|
Данная конфигурация является системой автоматизации учета для рыболовных хозяйств и позволяет решать следующие задачи:
- Учет клиентов
- Учет путевок
- Учет аренды домов
- Регистрация бронирования
- Складской учет
- Учет сотрудников
Подробнее
|
База охоты и рыбалки
|
Данная конфигурация предназначена для автоматизации учета на рыболовно-охотничьих базах и позволяет решать следующие задачи:
- Учет клиентов
- Учет путевок
- Учет аренды домов
- Регистрация бронирования
- Формирование отчетов
- Учет сотрудников
Подробнее
|

|
Автобизнес
|

|
Данная конфигурация предназначена для автоматизации учета в автосалонах, у автодилеров, на авторынках и позволяет решать следующие задачи:
- Учет клиентов (покупателей)
- Учет владельцев ТС
- Учет автомобилей
- Регистрация сделок
- Оформление кредита на покупку
- Учет платежей
- Учет сотрудников
Подробнее
|
Страховой брокер
|
Данная конфигурация предназначена для автоматизации работы страхового брокера и позволяет решать следующие задачи:
- Учет страхователей
- Регистрация заявок на страхование
- Продажа страховых полисов
- Контроль платежей
- Учет БСО
- Учет сотрудников
Подробнее
|

|
Автомойка
|

|
Данная конфигурация предназначена для автоматизации учета на автомойке и позволяет решать следующие задачи:
- Учет клиентов и их автомобилей
- Учет заказов
- Учет сопутствующих товаров
- Регистрация предварительной записи
- Формирование рабочих смен
- Начисление заработной платы
- Контроль состояния склада
Подробнее
|
Клининговая компания
|
Данная конфигурация предназначена для автоматизации работы компаний осуществляющих оказание услуг в сфере клининга и позволяет решать следующие задачи:
- Учет клиентов
- Регистрация заказов
- Подбор исполнителей по заказу
- Составление графика уборок
- Учет договоров
- Складской учет
- Учет сотрудников
Подробнее
|

|
Установка и обслуживание оборудования
|

|
Данная конфигурация предназначена для автоматизации организаций, занимающихся установкой и обслуживанием оборудования и позволяет решать следующие задачи:
- Учет клиентов и их данных
- Ведение номенклатуры всего оборудования
- Учет заявок клиентов
- Учет и контроль выполненных работ
- Регистрация продаж
- Начисление заработной платы
Подробнее
|
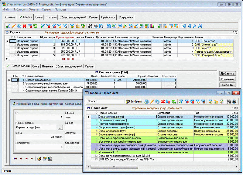
Охранное предприятие
|
Данная конфигурация предназначена для автоматизации учета в охранных организациях и позволяет решать следующие задачи:
- Учет клиентов
- Учет сделок
- Ведение базы данных охраняемых объектов
- Учет и контроль работ
- Выставление счетов
- Учет платежей
- Учет сотрудников
Подробнее
|

|
Микрофинансовая организация
|

|
Данная конфигурация предназначена для автоматизации учета в микрофинансовых организациях и позволяет решать следующие задачи:
- Учет клиентов и их данных
- Формирование анкеты заемщика
- Учет поручителей
- Оформление заявок на получение займов
- Учет платежей
- Учет сотрудников
Подробнее
|
Простое кафе
|
Данная конфигурация предназначена для автоматизации кафе, ресторанов, столовых и позволяет решать следующие задачи:
- Учет продуктов и блюд
- Работа с поставщиками
- Складской учет
- Учет клиентов
- Учет заказов
- Учет продаж
- Учет сотрудников
Подробнее
|

|
База отдыха
|

|
Данная конфигурация предназначена для автоматизации учета на базе отдыха и позволяет решать следующие задачи:
- Учет клиентов и их данных
- Регистрация и учет заявок клиентов на бронь
- Бронирование мест
- Формирование расписания
- Учет платежей
- Учет сотрудников
Подробнее
|
Магазин продуктов
|
Данная конфигурация предназначена для автоматизации работы магазина продуктов и позволяет решать следующие задачи:
- Ведение номенклатуры продуктов
- Работа с поставщиками
- Контроль состояния склада
- Учет клиентов
- Учет продаж
- Печать чеков, ценников
- Учет сотрудников
Подробнее
|

|
Строительство многоквартирных домов
|

|
Данная конфигурация предназначена для автоматизации строительства многоквартирных домов и позволяет решать следующие задачи:
- Учет заказчиков
- Учет строительных объектов
- Учет этапов работ
- Учет работ по этапам
- Учет строительной техники
- Учет затраченных материалов
- Учет инструментов
- Учет сотрудников
Подробнее
|
Государственный учебный центр
|
Данная конфигурация предназначена для автоматизации работы государственных учебных центров:
- Формирование групп учащихся
- Формирование расписания
- Учет рабочего времени преподавателей
- Учет посещаемости занятий
- Ведение учета в библиотеке
- Формирование приказов, договоров, справок
- Email и SMS рассылка студентам
- Контроль успеваемости, генерация отчетов со статистикой группы
Подробнее
|

|
Спортивная школа
|

|
Данная конфигурация предназначена для автоматизации спортивных школ и позволяет решать следующие задачи:
- Учет спортсменов-учащихся
- Учет тренерского состава
- Учет соревнований
- Учет результатов спортсменов
- Ведение расписания
- Учет инвентаря
- Учет документов
- Хранение справочников
Подробнее
|
Медицинская комиссия
|
Данная конфигурация предназначена для автоматизации учета в организациях оказывающих услуги по прохождению медицинских комиссий:
- Учет визитов клиентов
- Учет оказанных услуг
- Учет медицинских осмотров
- Учет платежей
- Формирование договоров, справок
- Учет сотрудников-врачей
Подробнее
|

|
Пилорама
|

|
Данная конфигурация предназначена для автоматизации учета на пилораме и позволяет решать следующие задачи:
- Учет бревен
- Учет пиломатериалов
- Учет распилов
- Учет заказов и продаж
- Начисление заработной платы
- Складской учет
- Хранение справочников
Подробнее
|
Домашняя бухгалтерия
|
Данная конфигурация предназначена для ведения домашней бухгалтерии и учета личных финансов:
- Управление счетами
- Учет доходов и расходов
- Учет долгов
- Учет кредитов
Подробнее
|

|
Управленческий учет
|

|
Данная конфигурация предназначенна для автоматизации стратегий взаимодействия с заказчиками, для повышения уровня продаж, оптимизации маркетинга и улучшения обслуживания клиентов, установления и улучшения бизнес-процессов и последующего анализа результатов:
- Учет контрагентов
- Управление продажами
- Аналитика
- Прием звонков
Подробнее
|
Система бюджетирования
|
Данная конфигурация предназначенна для автоматизации бюджетирования в компании:
- Создание различных бюджетов
- Система отчетов(с выгрузкой в Excel, Word)
- Ведение, планирование, контроль и анализ бюджетов компании
- Долгосрочное (стратегическое) финансовое планирование
- Контроль исполнения финансовых планов
Подробнее
|

|
Многоуровневый паркинг
|

|
Конфигурация предназначена для автоматизации учета на автомобильных стоянках:
- Ведение базы клиентов автостоянки
- Редактирование данных паркинга
- Учет мест на автостоянке
- Работа с документами
- Контроль оплаты услуг автостоянки
Подробнее
|
Строительство индивидуальных домов
|
Данная конфигурация предназначенна для автоматизации строительства индивидуальных домов:
- Учет объектов строительства
- Учет клиентов (заказчиков)
- Контроль этапов строительных работ
- Учет строительных материалов
- Учет финансовых операций компании
Подробнее
|

|
CRM-система для отдела продаж новостроек
|

|
Конфигурация предназначена для автоматизации работы инвестиционно-строительных организаций:
- Ведение базы объектов недвижимости
- Учет клиентов-собственников жилья
- Учет договоров
- Учет продаж
- Контроль платежей
Подробнее
|
Магазин алкогольной продукции
|
Данная конфигурация предназначена для автоматизации торговли алкогольной продукцией:
- Учет продаж алкогольной продукции
- Учет заказов поставщикам
- Учет поступлений
- Складской учет
- Начисление заработной платы
Подробнее
|

|
Производство кухонь
|

|
Конфигурация предназначена для автоматизации работы компаний, занимающихся производством и продажей кухонной мебели.:
- Ведение справочника материалов
- Ведение справочника готовых моделей
- Расчет себестоимости готовых моделей
- Регистрация заказов от клиентов
- Учет остатков сырья при производстве
Подробнее
|
Банковские документы
|
Данная конфигурация предназначена для автоматизации экспорта платежных документов из банк-клиентов:
- Импорт выписок из банк-клиента в систему учета
- Учет входящих и исходящих платежей
- Учет контрагентов
- Контроль оплат по контрагентам
Подробнее
|

|
Авторазборка
|

|
Данная конфигурация предназначена для автоматизации ведения учета в магазинах автозапчастей и авторазборок:
- Ведение справочника автомобилей-доноров
- Ведение справочника автозапчастей
- Учет взаимозаменяемости автозапчастей
- Учет заказов
- Складской учет
Подробнее
|
Производство сувениров
|
Данная конфигурация предназначена для ведения учета на предприятиях занимающихся производством сувенирной продукции:
- Учет заготовок и готовой продукции
- Учет заказов клиентов
- Учет выдачи заготовок сотрудникам в работу
- Контроль возврата изделий от сотрудников
- Складской учет
Подробнее
|

|
Суши и пицца
|

|
Данная конфигурация предназначена для автоматизации учета производства и продаж суши, пиццы и любых других продовольственных изделий:
- Ведение справочника продуктов
- Ведение справочника готовых товаров
- Учет заказов
- Учет клиентов
- Формирование акций на товары
- Формирование графика доставок
- Складской учет
Подробнее
|
Управляющая компания
|
Данная конфигурация предназначена для автоматизации ведения учета в управляющих компаниях, а так же в любых других организациях, чей бизнес связан с арендой недвижимости:
- Учет объектов недвижимости
- Учет сделок по аренде
- Учет договоров аренды
- Ведение справочника арендаторов и собственников
- Контроль начислений и оплат
Подробнее
|

|
Производство электроники
|

|
Данная конфигурация предназначена для автоматизации ведения учета производства и продажи электронных товаров:
- Ведение справочника электронных товаров
- Учет заказов и продаж
- Учет производства изделий
- Учет клиентов
- Складской учет
Подробнее
|
Ритуальное агентство
|
Данная конфигурация предназначена для автоматизации деятельности ритуального агентства, похоронного бюро, организаций занимающихся производством и установкой памятников:
- Учет ритуальных товаров и услуг
- Учет заказов на ритуальные услуги
- Учет продаж ритуальных товаров
- Учет производства памятников
- Контроль сроков выполнения
Подробнее
|

|
Event-агентство
|

|
Данная конфигурация предназначена для автоматизации ведения учета в компаниях специализирующихся на организации и проведении различных мероприятий по заказу клиента:
- Учет клиентов
- Учет заявок
- Учет договоров
- Контроль расходов
- Складской учет
Подробнее
|
Детский центр
|
Данная конфигурация предназначена для автоматизации ведения учета в детских развивающих центрах, детских садах, детских творческих клубах, центрах раннего развития и прочих развивающих детских учреждениях:
- Учет воспитанников и их родителей
- Формирование групп
- Учет посещаемости
- Формирование расписания
- Учет доходов и расходов центра
Подробнее
|

|
Продажа стройматериалов
|

|
Данная конфигурация предназначена для автоматизации ведения учета на строительных базах и в строительных магазинах:
- Учет стройматериалов
- Учет продаж
- Учет поступлений
- Учет клиентов и поставщиков
- Складской учет
Подробнее
|
Управление социальной защитой населения
|
Данная конфигурация предназначена для автоматизации ведения учета в социальных службах защиты населения:
- Учет оказанных гарантированных и дополнительных услуг
- Учет социальных категорий населения, ведение черных списков граждан
- Учет социальных патронажей
- Формирование договоров
- Учет обращений граждан в социальные службы
Подробнее
|

|
АвтоМотоСклад
|

|
Данная конфигурация предназначена для автоматизации ведения учета в авто/мото мастерских:
- Учет клиентов и их транспортных средств
- Учет авто-мото запчастей
- Складской учет
- Ведение записи на ремонтные работы
- Расчет заработной платы
- Контроль движения денежных средств
Подробнее
|
Кадастровые услуги
|
Данная конфигурация предназначена для автоматизации деятельности кадастровых инженеров и других специалистов, предоставляющих услуги по работе с недвижимостью:
- Учет клиентов
- Учет заказов
- Учет договоров
- Учет документов
- Формирование задач по заказанным услугам
- Учет корреспонденции
Подробнее
|

|
Студия танцев
|

|
Данная конфигурация предназначена для танцевальных студий и школ танцев:
- Учет обучающихся и их представителей
- Учет запросов от клиентов
- Формирование групп
- Формирование расписания
- Учет продаж
- Учет мероприятий
Подробнее
|
Учет договоров
|
Данная конфигурация предназначена для автоматизации работы с договорами и другими документами:
- Учет договоров
- Учет документов по договорам
- Планирование задач
- Учет контрагентов
- Формирование графика платежей, контроль оплат
- Генерация закрывающих документов
Подробнее
|

|
Служба знакомств
|

|
Данная конфигурация предназначена для служб и агентств знакомств:
- Учет клиентов и их контактной информации
- Учет мероприятий
- Учет договоров
- Контроль платежей от клиентов
- Быстрый поиск кандидатов в базе
Подробнее
|
Медицинский центр МРТ
|
Данная конфигурация предназначена для медицинских центров оказывающих услуги магнитно-резонансной томографии:
- Учет пациентов
- Учет обследований
- Запись на прием
- Учет направлений
- Формирование графика дежурств
- Генерация договоров
Подробнее
|

|
Мебельный магазин
|

|
Данная конфигурация предназначена для ведения учета в магазинах по продаже мебели:
- Учет товаров по упаковкам
- Учет продаж и оплат
- Автоматизация работы отдела логистики
- Складской учет
- Ведение кассы магазина
Подробнее
|
Массажный кабинет
|
Данная конфигурация предназначена для массажных салонов, клиник оказывающих услуги массажа, а так же небольших массажных кабинетов:
- Учет пациентов
- Запись на прием
- Учет визитов и оказанных услуг
- Рассчет заработной платы сотрудникам
- Генерация договоров
Подробнее
|

|
Ремонтно-строительная организация
|

|
Данная конфигурация предназначена для ведения учета в организациях оказывающих услуги в сфере ремонта и строительства:
- Учет заказов на ремонтно-строительные услуги
- Учет заказчиков и их объектов
- Учет выполненных работ
- Финансовый учет
- Складской учет
Подробнее
|
Проектная организация
|
Данная конфигурация предназначена для ведения учета в организациях оказывающих услуги по разработке различных проектов:
- Учет проектов
- Учет документации
- Учет клиентов
- Контроль платежей и расходов
- Генерация документов
Подробнее
|

|
FreshBar
|

|
Данная конфигурация предназначена для автоматизации баров, ресторанов, столовых и других пунктов общественного питания:
- Учет продуктов и блюд
- Формирование блюд
- Учет продаж
- Дополнительные расходы
- Складской учет
Подробнее
|
Хостел
|
Данная конфигурация предназначена для автоматизации ведения учета в хостелах, мини-отелях и домашних гостиницах:
- Учет посетителей
- Регистрация размещений
- Быстрый подбор свободных мест
- Контроль начислений и оплат
- Ведение черных списков посетителей
- Предварительное бронирование
Подробнее
|

|
Учет взносов
|

|
Данная конфигурация предназначена для автоматизации учета взносов в садово-дачных товариществах:
- Формирование взносов
- Генерация начислений
- Учет оплат и затрат
- Ведение справочников участков и собственников
- Учет мероприятий
Подробнее
|
Аудио-реклама
|
Данная конфигурация предназначена для автоматизации учета клиентов, рекламных роликов, генерации медиаплана:
- Учет клиентов и спонсоров
- Учет рекламы
- Генерация медиаплана
- Учет заказов
- Формирование договоров и прочих документов
Подробнее
|

|
Учет оборудования
|

|
Данная конфигурация предназначена для ведения учета оборудования на больших и малых предприятиях, а так же в любых организациях:
- Учет оборудования
- Учет пользователей оборудования
- Формирование графика ППР
- Учет заявок на ремонты
- Контроль работ по заявкам
Подробнее
|
Учет средств обучения и воспитания в школе
|
Данная конфигурация предназначена для ведения учета средств обучения и воспитания в учебных заведениях:
- Учет оборудования
- Учет технических средств
- Ремонты и обслуживания
- Инвентаризация
- Учет контрагентов
Подробнее
|

|
Бетонный завод
|

|
Данная конфигурация предназначена для ведения учета на производстве бетона и прочих сопутствующих материалов:
- Учет товаров
- Производственный учет
- Формирование себестоимости
- Складской учет
- Генерация отгрузочных документов
Подробнее
|
Учет вкладов
|
Данная конфигурация предназначена для ведения учета собственных вкладов и депозитов:
- Учет вкладов
- Справочник банков
- Учет контактов
- Контроль сроков
- Расчет процентов по вкладам
Подробнее
|

|
Клуб единоборств
|

|
Данная конфигурация предназначена для автоматизации всех бизнес-процессов школы единоборств и прочих спортивных секций:
- Учет клиентов
- Учет продаж услуг и товаров
- Формирование расписания
- Запись клиентов
- Учет посещений
Подробнее
|
Это лишь некоторые из наших успешно реализованных конфигураций. Любую можно взять за основу для настройки под ваши задачи.