<< Вернуться к списку ПО

Программа

Автобизнес

5500₽ 9000₽ 11000₽ 14000₽ [ ? ]

Программа "Автобизнес"
софт-платформы "Учет клиентов"

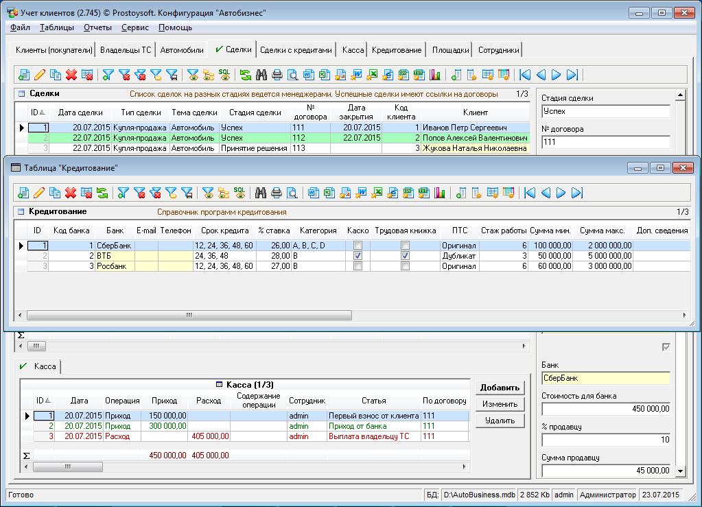
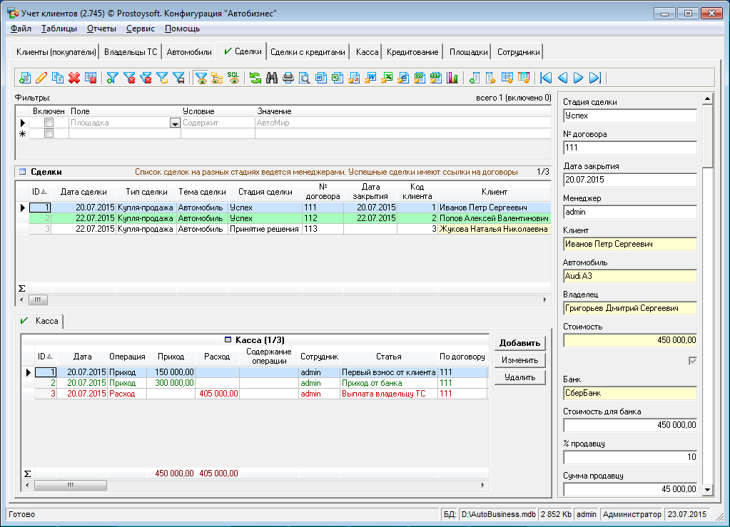
Программа "Автобизнес" - предназначена для автоматизации учета в автосалонах, у автодилеров, на авторынках и других организаций, занимающихся продажей автомобилей. Программа для продажи авто позволит усовершенствовать процесс обслуживания клиентов благодаря ведению всестороннего учета. Ведение учета клиентов-покупателей, владельцев транспортных средств (продавцов), автомобилей, оформление сделок по продаже, оформление кредитов на покупку автомобиля, регистрация платежей и многое другое.

Гибкая структура базы данных дает возможность создавать новые таблицы, отчеты, графики, добавлять поля, формировать списки и многое другое. Программа учета интуитивно проста и понятна, не требует специальных знаний и квалификации в ИТ-сфере.

Программа "Автобизнес" легко и быстро настраивается под индивидуальные требования. Если Вы не располагаете свободным временем или не хотите самостоятельно настраивать программу, доверьте эту работу нашим специалистам!

Основные функции

  • Учет автомобилей
    Ведение базы данных авто, выставленных на продажу, учет всех характеристик и других особенностей
  • Регистрация сделок
    Оформление сделок по продаже автомобилей, оформление кредита, быстрый подбор программы кредитования
  • Учет владельцев ТС
    Ведение базы данных владельцев автомобилей (продавцов) и их контактной информации
  • Набор стандартных отчетов с возможностью создания новых
  • Учет клиентов (покупателей)
    Ведение базы данных клиентов. По каждому клиенту можно посмотреть информацию по оформленным с ним сделкам
  • Учет платежей
    Контроль оплат от покупателей, учет расхода собственных денежных средств предприятия, ведение кассы
  • Учет сотрудников
    Хранение информации о сотрудниках, настройка персональных прав доступа
  • Формирование документов по шаблонам

Фото

Установка программы "Автобизнес"

Для установки программы необходимо:

Скачать и установить программу
"Учет клиентов"
Скопировать файл БД программы "Автобизнес" в папку с базами данных
Запустить программу "Учет клиентов" и открыть соответсвующую базу данных (меню Файл -> Открыть базу данных)