<< Вернуться к списку ПО

Программа

Кадастровые услуги

11000 14000 20000 35000 [ ? ]

Программа "Кадастровые услуги"
софт-платформы "Учет клиентов"

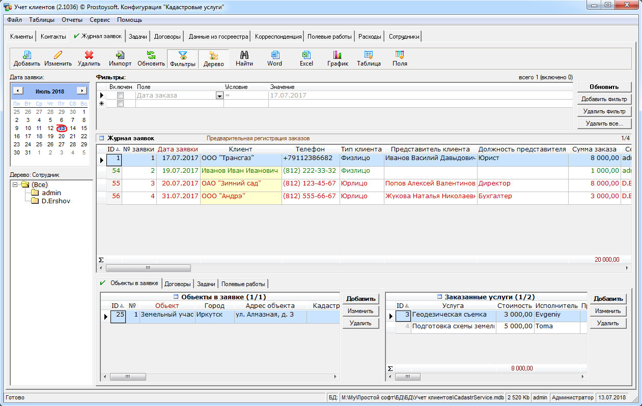
Программа "Кадастровые услуги" предназначена для автоматизации деятельности компаний, работающих с государственным реестром и оказывающих услуги по работе с земельными участками. Программа позволяет вести учет клиентов и представителей, заказов, договоров, других документов - различных кадастровых, юридических и геодезических документов. Каждый заказ можно разбивать по задачам с назначением исполнителя по данной задаче, настраивать напоминания, контролировать сроки исполнения задач, формировать отчеты по услугам, входящим платежам, прибыли за период и многое другое.

Гибкая структура базы данных дает возможность создавать новые таблицы, отчеты, графики, добавлять поля, формировать списки и многое другое. Программа учета интуитивно проста и понятна, не требует специальных знаний и квалификации в ИТ-сфере.

Программа "Кадастровые услуги" легко и быстро настраивается под индивидуальные требования. Если Вы не располагаете свободным временем или не хотите самостоятельно настраивать программу, доверьте эту работу нашим специалистам!

Основные функции

  • Учет клиентов
    Ведение базы данных клиентов и их представителей, по каждому клиенту можно просмотреть его заказы, заключенные с ним договора, выставленные счета и поступившие оплаты
  • Учет договоров
    Формирование договоров по заказам, выставление счетов на оплату, контроль входящих платежей по договору
  • Формирование задач по заказам
    Постановка задач по заказанным услугам с указанием исполнителя и сроков исполнения
  • Набор стандартных отчетов с возможностью создания новых
  • Учет заказов
    Учет заказов на кадастровые, юридические и геодезические услуги, по одному заказу может быть несколько объектов, по каждому объекту может быть несколько заказанных услуг
  • Учет документов
    Ведение учета документов по договору, контроль передачи документов клиентам, подачи в росреестр
  • Учет корреспонденции
    Учет входящих и исходящих писем по договорам, актов по договорам и прочей корреспонденции
  • Формирование документов по шаблонам

Фото

Видео-презентация

СМОТРЕТЬ на RuTube » СМОТРЕТЬ на YouTube »

Установка программы "Кадастровые услуги"

Для установки программы необходимо:

Скачать и установить программу
"Учет клиентов"
Скопировать файл БД программы "Кадастровые услуги" в папку с базами данных
Запустить программу "Учет клиентов" и открыть соответсвующую базу данных (меню Файл -> Открыть базу данных)