<< Вернуться к списку ПО

Программа

Магазин мебели

11000 14000 20000 35000 [ ? ]

Программа "Магазин мебели"
софт-платформы "Склад и торговля"

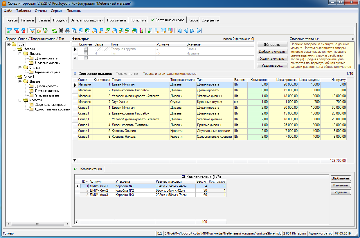
Программа "Магазин мебели" - предназначена для автоматизации ведения учета в мебельных магазинах. Данная конфигурация является универсальным средством, с помощью которого вести учет продаж и остатков легко и просто. Практически любая мебель при продаже требует дальнейшей сборки, в данной программе предназначена комплектация мебели по упаковкам, каждая упаковка имеет уникальный артикул, что позволяет легко и быстро собрать полный комплект на складе с последующей отгрузкой покупателю. Имеется возможность ведения справочников товаров и услуг, клиентов, учет продаж и оплат, складской учет, ведение кассы магазина, учет расходных операций. Так же в программе настроен блок логистики, куда при продаже поступают заказы на доставку с последующим подбором даты отправки и перевозчика. Для каждого перевозчика можно легко формировать лист доставки на определенную дату.

Гибкая структура базы данных дает возможность создавать новые таблицы, отчеты, графики, добавлять поля, формировать списки и многое другое. Программа учета интуитивно проста и понятна, не требует специальных знаний и квалификации в ИТ-сфере.

Программа "Магазин мебели" легко и быстро настраивается под индивидуальные требования. Если Вы не располагаете свободным временем или не хотите самостоятельно настраивать программу, доверьте эту работу нашим специалистам!

Основные функции программы "Магазин мебели"

  • Ведение справочника товаров
  • Учет клиентов, возможность смс и email рассылок по всем клиентам
  • Складской учет: контроль поступлений, продаж и списаний,мониторинг остатков на складе
  • Ведение кассы, учет расходов по магазину, формирование отчета по прибыли
  • Импорт и экспорт данных
  • Учет продаж товаров и оплат
  • Учет хранения товаров по комплектам, упаковкам
  • Автоматизация работы отдела логистики, формирование доставок, быстрый подбор перевозчиков
  • Хранение информации о сотрудниках, настройка персональных прав доступа
  • Набор стандартных отчетов с возможностью создания новых

Фото

Видео-презентация

СМОТРЕТЬ на RuTube » СМОТРЕТЬ на YouTube »

Установка программы "Магазин мебели"

Для установки программы необходимо:

Скачать и установить программу
"Склад и торговля"
Скопировать файл БД программы "Магазин мебели" в папку с базами данных
Запустить программу "Склад и торговля" и открыть соответсвующую базу данных (меню Файл -> Открыть базу данных)

..