<< Вернуться к списку ПО

Программа

Винный погреб

5500₽ 9000₽ 11000₽ 14000₽ [ ? ]

Программа "Винный погреб"
софт-платформы "Склад и торговля"

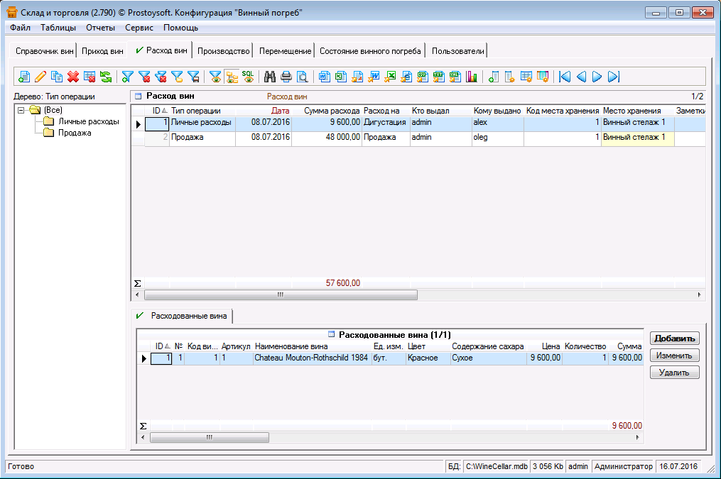
Программа "Винный погреб" - предназначена для автоматизации работы винных погребов, а также систематизации частных винных коллекций. В конфигурации реализованы все задачи, необходимые для грамотной организации формирования собственной винной коллекции. Данная программа поможет вести учет коллекционных вин, их местоположение в погребе, закупочных цен и себестоимость с учетом выдержки в погребе.

Гибкая структура базы данных дает возможность создавать новые таблицы, отчеты, графики, добавлять поля, формировать списки и многое другое. Программа учета интуитивно проста и понятна, не требует специальных знаний и квалификации в ИТ-сфере.

Программа "Винный погреб" легко и быстро настраивается под индивидуальные требования. Если Вы не располагаете свободным временем или не хотите самостоятельно настраивать программу, доверьте эту работу нашим специалистам!

Основные функции

  • Справочник вин
    Ведение номенклатуры всех вин с их характерными данными, такими как, тип вина, содержание сахара, цвет, год и т.д. Хронология событий по каждой позиции
  • Справочник поставщиков
    Ведение контактной и прочей информации по всем поставщикам
  • Формирование отчетов
    Формирование отчетов по текущему состоянию винного погреба, хронологии приходов, расходов и движения вин, возможность создавать новые отчеты
  • Учет на местах хранения
    Внутреннее перемещение, производство, поступление, списание вин, мониторинг и контроль остатков на местах хранения
  • Учет себестоимости вина
    Учет закупочных цен и себестоимости с учетом выдержки, при хранении в винном погребе
  • Учет пользователей
    Хранение информации о пользователях, настройка персональных прав доступа

Фото

Установка программы "Винный погреб"

Для установки программы необходимо:

Скачать и установить программу
"Склад и торговля"
Скопировать файл БД программы "Винный погреб" в папку с базами данных
Запустить программу "Склад и торговля" и открыть соответсвующую базу данных (меню Файл -> Открыть базу данных)