<< Вернуться к списку ПО

Программа

Учет мигрантов

5500₽ 9000₽ 11000₽ 14000₽ [ ? ]

Программа "Учет мигрантов"
софт-платформы "Учет клиентов"

Программа "Учет мигрантов" - предназначена для автоматизации миграционного учета иностранных сотрудников на предприятии. Конфигурация позволяет вести полный перечень всех специальных форм, необходимых по законодательству при трудоустройстве иностранных граждан. Данная программа подойдет для организаций, которые привлекают иностранных граждан в качестве работников, а также для компаний, которые предоставляют услуги по оформлению документов для мигрантов.

Гибкая структура базы данных дает возможность создавать новые таблицы, отчеты, графики, добавлять поля, формировать списки и многое другое. Программа учета интуитивно проста и понятна, не требует специальных знаний и квалификации в ИТ-сфере.

Программа "Учет мигрантов" легко и быстро настраивается под индивидуальные требования. Если Вы не располагаете свободным временем или не хотите самостоятельно настраивать программу, доверьте эту работу нашим специалистам!

Страница программы "Учет мигрантов ПРО"

Основные функции

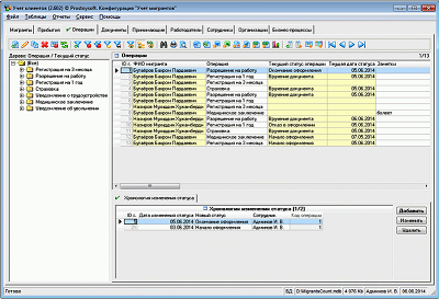
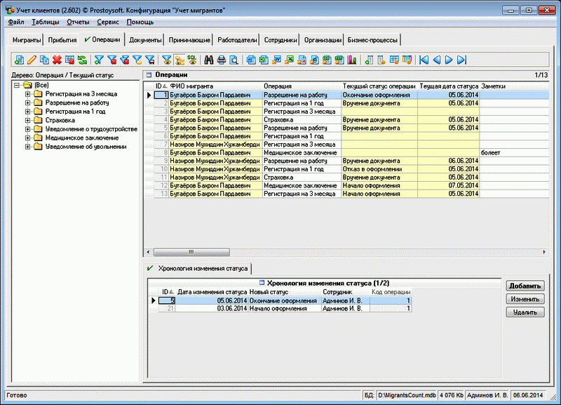
  • Миграционный учет иностранных сотрудников
  • Ведение истории по операциям с мигрантами
  • Хранение информации о принимающих сторонах для регистрации
  • Ведение справочников документов, профессий, операций и др.
  • Хранение информации о пребывании мигрантов в РФ
  • Формирование необходимых миграционных документов
  • Ведение списка организаций-работодателей
  • Набор стандартных отчетов с возможностью создания новых

В конфигурации есть возможность генерации следующих документов:

  • Заявление о выдаче разрешения на работу
  • Уведомление о регистрации на 1 год
  • Уведомление о заключении трудового договора в ФМС
  • Уведомление о заключении трудового договора в ФНС
  • Уведомление о заключении трудового договора в ЦЗ
  • Уведомление о регистрации на 3 месяца
  • Трудовой договор
  • Уведомление о расторжении трудового договора в ФМС
  • Уведомление о расторжении трудового договора в ФНС
  • Уведомление о расторжении трудового договора в ЦЗ

Фото

Видео-презентация

СМОТРЕТЬ на RuTube »

Установка программы "Учет мигрантов"

Для установки программы необходимо:

Скачать и установить программу
"Учет клиентов"
Скопировать файл БД программы "Учет мигрантов" в папку с базами данных
Запустить программу "Учет клиентов" и открыть соответсвующую базу данных (меню Файл -> Открыть базу данных)