<< Вернуться к списку ПО

Программа

Охранное предприятие

5500₽ 9000₽ 11000₽ 14000₽ [ ? ]

Программа "Охранное предприятие"
софт-платформы "Учет клиентов"

Программа "Охранное предприятие" предназначена для автоматизации учета в частных охранных предприятиях. Данная программа позволяет вести учет клиентов, сделок, охраняемых предприятий, работ по установке необходимого оборудования. Выставлять счета, формировать договора с клиентами, контролировать оплаты. Автоматизация работы охранного предприятия минимум в 2 раза сокращает время на оформлении всех документов, а также позволяет руководителю осуществлять контроль охранного предприятия по всем направлениям деятельности.

Гибкая структура базы данных дает возможность создавать новые таблицы, отчеты, графики, добавлять поля, формировать списки и многое другое. Программа учета интуитивно проста и понятна, не требует специальных знаний и квалификации в ИТ-сфере.

Программа "Охранное предприятие" легко и быстро настраивается под индивидуальные требования. Если Вы не располагаете свободным временем или не хотите самостоятельно настраивать программу, доверьте эту работу нашим специалистам!

Основные функции

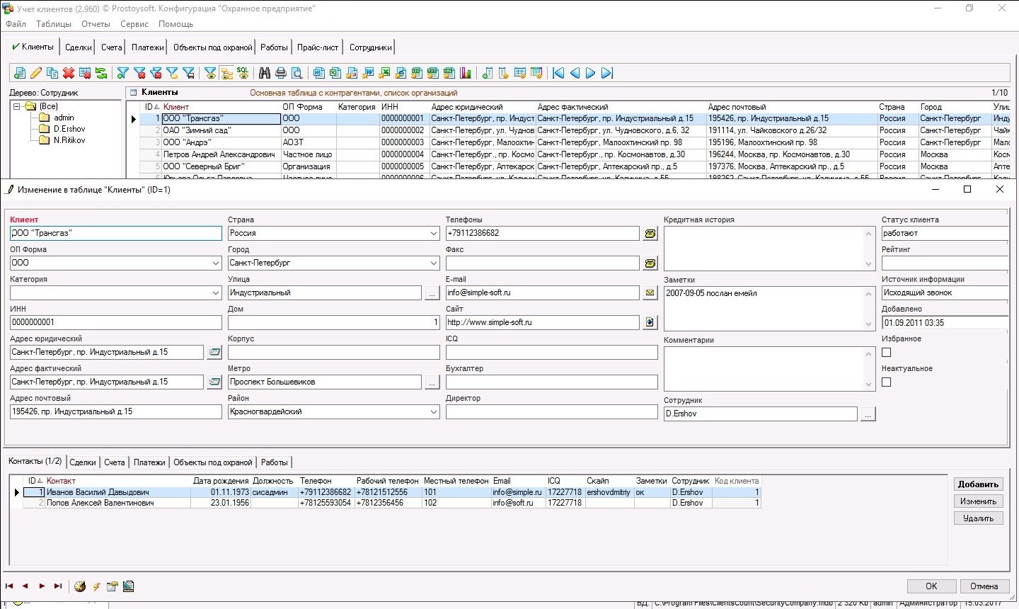
  • Учет клиентов
    Вся необходимая информация о существующих и потенциальных клиентах в одном месте
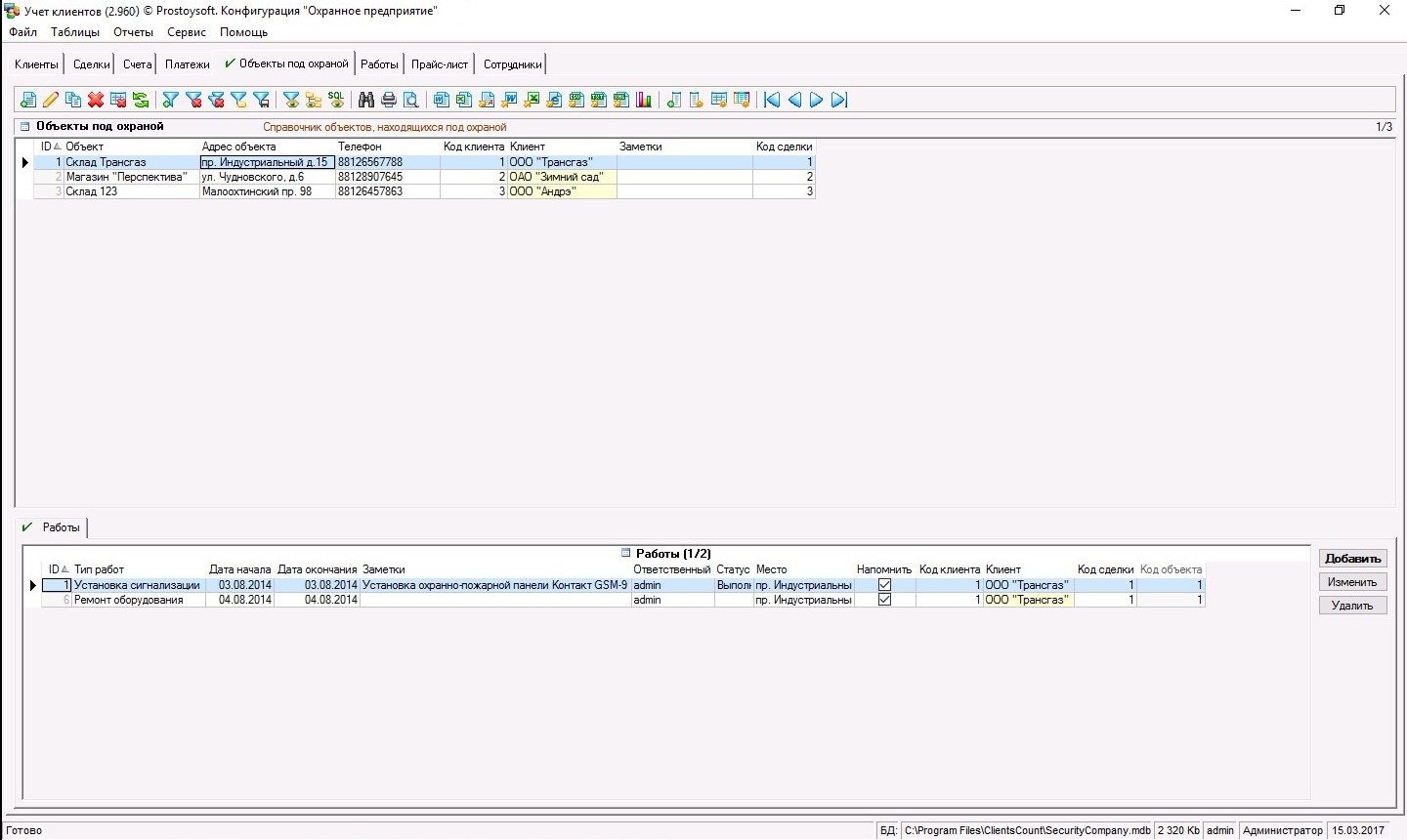
  • Учет охраняемых объектов
    Учет объектов с подробным описанием работ
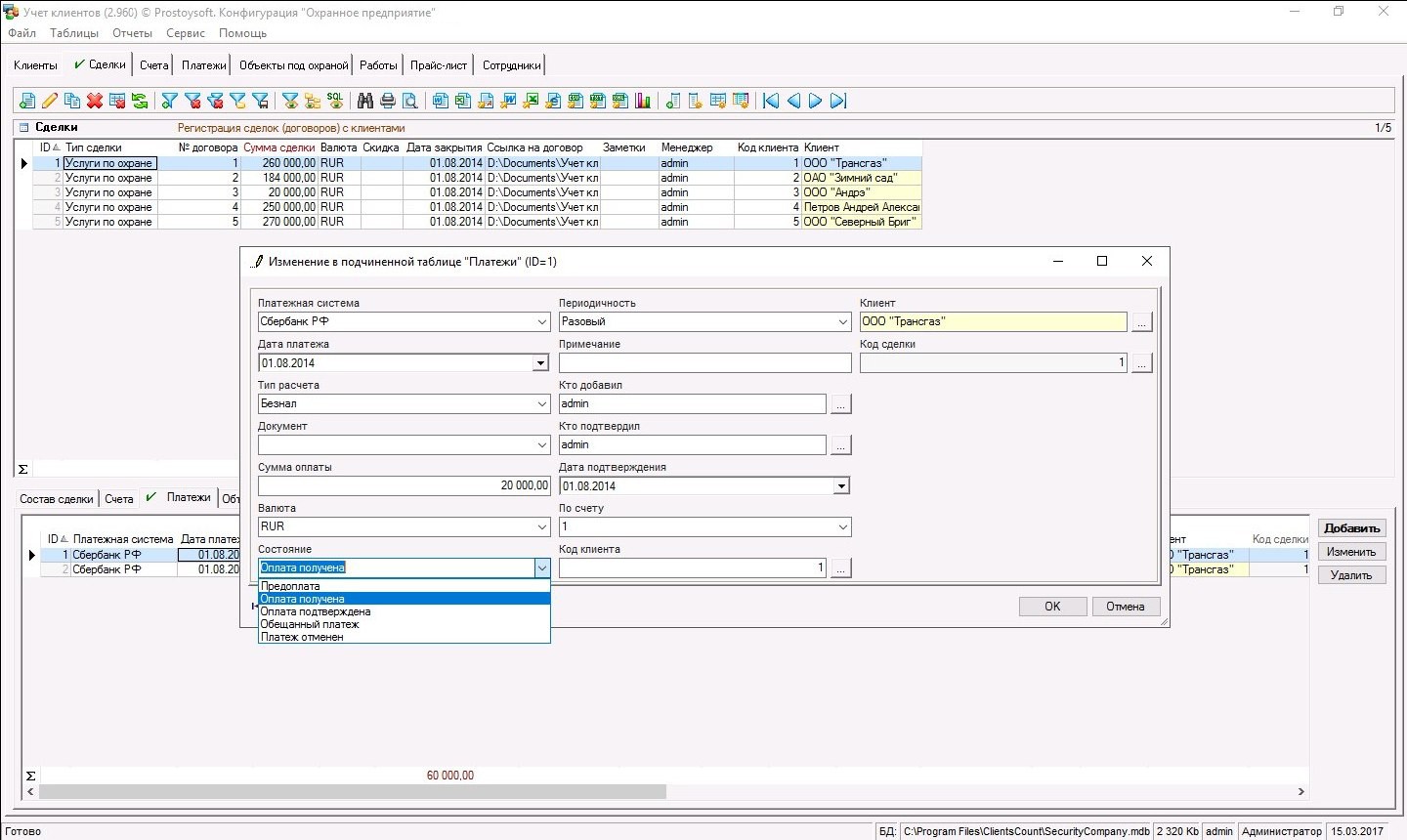
  • Учет платежей
    Регистрация и контроль платежей клиентов
  • Учет сотрудников
    Хранение информации о сотрудниках, настройка персональных прав доступа
  • Набор стандартных отчетов с возможностью создания новых
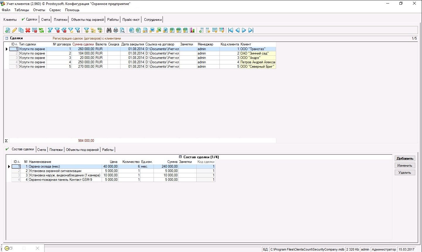
  • Учет сделок
    Полная информация по всем сделкам, перечень работ, статус, общая сумма и прочая информация
  • Выставление счетов
    Автоматическое формирование счетов для клиентов
  • Учет работ
    Учет работ по установке оборудования
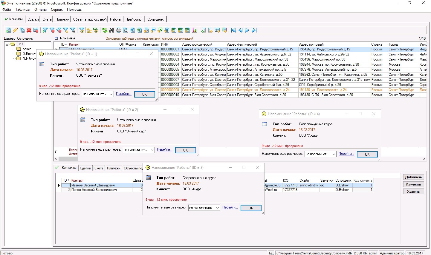
  • Система напоминаний
    Сообщения об актуальных задачах поставленных сотрудникам
  • Формирование документов по шаблонам

Фото

Установка программы "Охранное предприятие"

Для установки программы необходимо:

Скачать и установить программу
"Учет клиентов"
Скопировать файл БД программы "Охранное предприятие" в папку с базами данных
Запустить программу "Учет клиентов" и открыть соответсвующую базу данных (меню Файл -> Открыть базу данных)