<< Вернуться к списку ПО

Программа

Кадровое агентство

11000 14000 20000 35000 [ ? ]

Программа "Кадровое агентство"
софт-платформы "Учет клиентов"

Программа "Кадровое агентство" - предназначена для автоматизации работы кадрового агентства. Программа для кадрового агентства является комплексным решением для управления бизнес-процессами, а также повышения качества и эффективности работы сотрудников кадровых агентств. Удобная система поиска кандидатов и вакансий позволит максимально сэкономить время выполнения задач.

Гибкая структура базы данных дает возможность создавать новые таблицы, отчеты, графики, добавлять поля, формировать списки и многое другое. Программа учета интуитивно проста и понятна, не требует специальных знаний и квалификации в ИТ-сфере.

Программа "Кадровое агентство" легко и быстро настраивается под индивидуальные требования. Если Вы не располагаете свободным временем или не хотите самостоятельно настраивать программу, доверьте эту работу нашим специалистам!

Основные функции

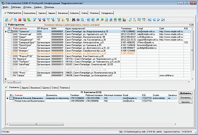
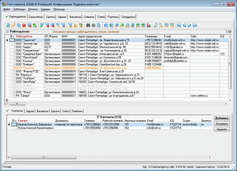
  • Учет работодателей и их данных
    Ведение базы данных работодателей и их контактов, по каждому работодателю можно посмотреть данные по оказанным услугам и платежам
  • Учет соискателей
    Ведение базы данных соискателей со всей необходимой информацией, учет резюме
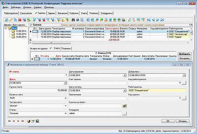
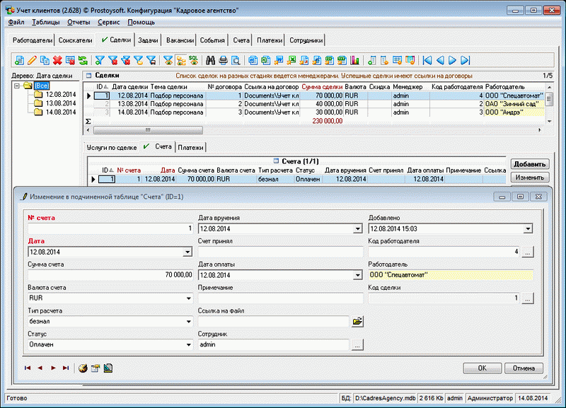
  • Выставление счетов
    Формирование счетов на оплату услуг по подбору персонала для работодателей
  • Учет задач
    Регистрация и учет задач(заявок) на подбор персонала
  • Учет сотрудников
    Хранение информации о сотрудниках, настройка персональных прав доступа
  • Набор стандартных отчетов с возможностью создания новых
  • Учет событий
    Регистрация и учет запланированных и прошедших собеседований, а также других событий, учет результатов, настройка напоминаний
  • Учет вакансий
    Ведение базы данных вакансий со всей информацией, важной для соискателей
  • Учет сделок
    Регистрация и учет сделок и договоров на услуги по подбору персонала
  • Учет платежей
    Регистрация и контроль наличных и безналичных платежей
  • Система напоминаний
    Сообщения об актуальных задачах, поставленных пользователям на указанный срок
  • Формирование документов по шаблонам

Фото

Видео-презентация

СМОТРЕТЬ на RuTube » СМОТРЕТЬ на YouTube »

Установка программы "Кадровое агентство"

Для установки программы необходимо:

Скачать и установить программу
"Учет клиентов"
Скопировать файл БД программы "Кадровое агентство" в папку с базами данных
Запустить программу "Учет клиентов" и открыть соответсвующую базу данных (меню Файл -> Открыть базу данных)