<< Вернуться к списку ПО

Программа

Многоуровневый паркинг

11000 14000 20000 35000 [ ? ]

Программа "Многоуровневый паркинг"
софт-платформы "Учет клиентов"

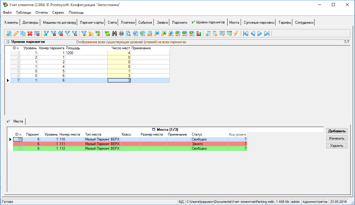
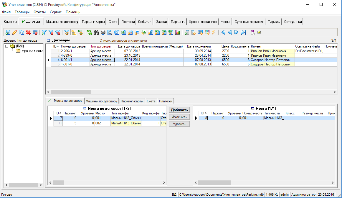
Программа "Многоуровневый паркинг" - предназначена для автоматизации учета на автомобильных стоянках. Программа автостоянки, благодаря гибкой системе настроек, позволит вам вести учет клиентов, договоров, автомобилей клиентов. Так же, "Многоуровневая парковка" поможет в контроле процесса заезда и выезда, учет оплат услуг, получать информацию по должникам, а также информацию по заполняемости территории автостоянки. Модуль Паркинги позволит контролировать наличие мест, создавать нужное количество уровней вашей парковки, а так же можно указать необходимое количество мест на каждом уровне. Каждое место имеет дополнительные параметры, такие как размеры машиноместа, статус(свободно/занято), можно привязать к месту конкретного клиента(на определенный срок по договору).

Гибкая структура базы данных дает возможность создавать новые таблицы, отчеты, графики, добавлять поля, формировать списки и многое другое. Программа учета интуитивно проста и понятна, не требует специальных знаний и квалификации в ИТ-сфере.

Программа "Многоуровневый паркинг" легко и быстро настраивается под индивидуальные требования. Если Вы не располагаете свободным временем или не хотите самостоятельно настраивать программу, доверьте эту работу нашим специалистам!



Image 1 Image 2 Image 3

Основные функции

  • Ведение базы клиентов автостоянки
    Просмотр информации по их транспортным средствам (тип, марка, государственный номер и др.), учет платежей, заключение договоров на аренду места в паркинге, учет паркниг-карт, контроль и регистрация заездов транспортных средств, фиксирование даты и время заезда
  • Редактирование данных паркинга
    Учет мест, возможность заведения нужного количества уровней, указание таких параметров как класс парковки, размер парковочного места, учет паркинг-карт
  • Контроль оплаты услуг автостоянки
    Автоматический расчет стоимости услуг для каждого клиента, генерация счетов для клиента за услуги, подробная детализация оплат
  • Работа с документами
    Заключение договоров на аренду мест в паркинге, печать договоров по шаблону, печать чеков, отправка СМС клиентам о проведении работ и прочей важной информации. Возможность добавления различных документов для последующей печати по шаблону.
  • Учет мест на автостоянке
    Информации о транспортных средствах находящихся на автостоянке, подведение итогов по общему количеству мест на стоянке, росмотр забронированных и свободных мест
  • Система отчетов
    Возможность просмотра посещений за любой период времени, контроль оплат, учет количества мест в паркингах

Преимущества системы

  • Ведение различных справочников (места автостоянки, тарифы по оплате и др.)
  • Подготовка разнообразных аналитических отчетов по всем данным
  • Отличается простой структурой и понятным интерфейсом
  • Хранение информации о сотрудниках, настройка персональных прав доступа
  • Минимизация ошибок ввода, уменьшение времени на обработку заявки
  • Возможность импорта и экспорта данных

Фото

Видео-презентация

СМОТРЕТЬ на RuTube » СМОТРЕТЬ на YouTube »

Установка программы "Многоуровневый паркинг"

Для установки программы необходимо:

Скачать и установить программу
"Учет клиентов"
Скопировать файл БД программы "Многоуровневый паркинг" в папку с базами данных
Запустить программу "Учет клиентов" и открыть соответсвующую базу данных (меню Файл -> Открыть базу данных)