<< Вернуться к списку ПО

Программа

Учет услуг ЖКХ

5500₽ 9000₽ 11000₽ 14000₽ [ ? ]

Программа "Учет услуг ЖКХ"
софт-платформы "Учет клиентов"

Программа "Учет услуг ЖКХ" - предназначена для автоматизации учета в ЖКХ, ТСЖ, садовых и дачных кооперативах, а также коттеджных поселках. Данная программа позволит усовершенствовать процесс проведения расчетов и приема платежей благодаря ведению всестороннего учета. Имеется возможность ведения базы жилых объектов, их собственников и арендаторов, ведение лицевых счетов. Расчет начислений по квартплате и коммунальным услугам, учет платежей, а также печать квитанций.

Гибкая структура базы данных дает возможность создавать новые таблицы, отчеты, графики, добавлять поля, формировать списки и многое другое. Программа учета интуитивно проста и понятна, не требует специальных знаний и квалификации в ИТ-сфере.

Программа "Учет услуг ЖКХ" легко и быстро настраивается под индивидуальные требования. Если Вы не располагаете свободным временем или не хотите самостоятельно настраивать программу, доверьте эту работу нашим специалистам!

Основные функции

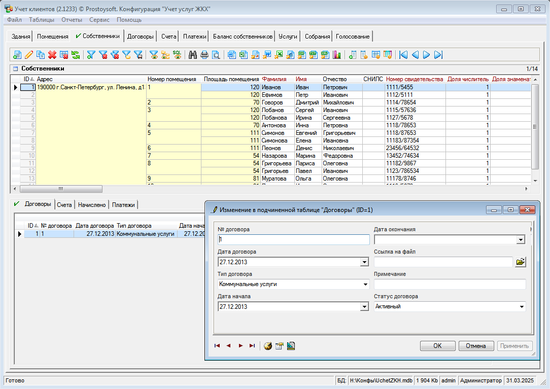
  • Ведение базы данных жилых зданий и помещений (квартир)
  • Расчет начислений по квартплате и коммунальным услугам
  • Учет лицевых счетов (договоров)
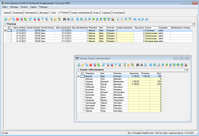
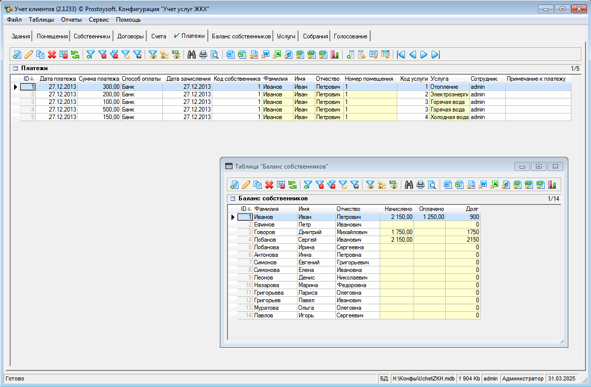
  • Регистрация платежей за услуги, ведение баланса собственников, учет должников
  • Подведение итогов общих собраний ТСЖ
  • Минимизация ошибок ввода, уменьшение времени на обработку заявки
  • Подготовка разнообразных аналитических отчетов отдельно по заказам, товарам, клиентам
  • Ведение базы данных собственников, арендаторов и жильцов
  • Ведение справочника коммунальных услуг и их тарифов
  • Печать квитанций на оплату
  • Ведение расписания общих собраний собственников и членов ТСЖ
  • Возможность импорта и экспорта данных
  • Хранение информации о сотрудниках, настройка персональных прав доступа
  • Отбор, поиск, группировка, сортировка данных по различным критериям

Фото

Установка программы "Учет услуг ЖКХ"

Для установки программы необходимо:

Скачать и установить программу
"Учет клиентов"
Скопировать файл БД программы "Учет услуг ЖКХ" в папку с базами данных
Запустить программу "Учет клиентов" и открыть соответсвующую базу данных (меню Файл -> Открыть базу данных)