<< Вернуться к списку ПО

Программа

Фреш-бар

5500₽ 9000₽ 11000₽ 14000₽ [ ? ]

Программа "Фреш-бар"
софт-платформы "Кулинарные рецепты"

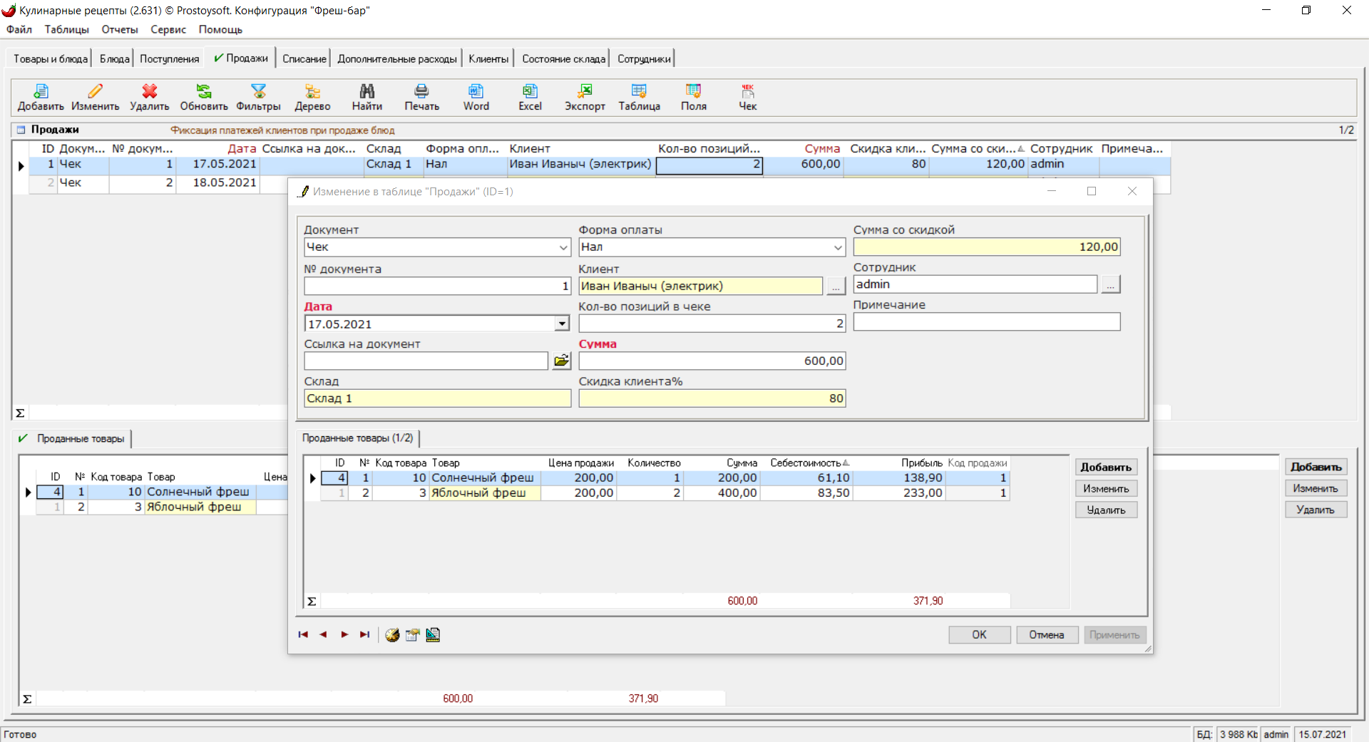
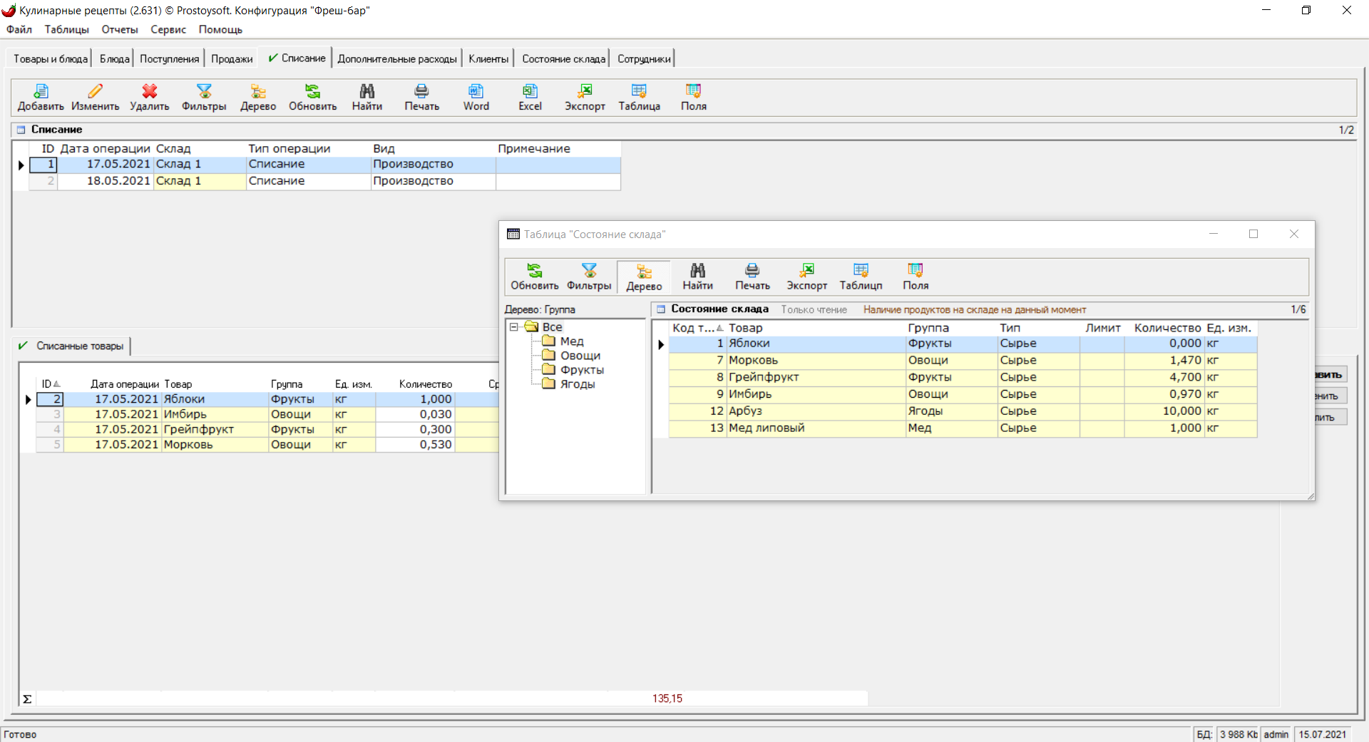
Программа "Фреш-бар" - предназначена для автоматизации фреш-баров, кафе, ресторанов и других заведений/точек продаж. Подходит для использования при стационарной или выездной торговле. Данная программа позволяет вести базу товаров/справочников рецептов напитков, коктейлей и блюд с указанием долей компонентов и стоимости (каждого из них, и калькуляция блюда или напитка целиком). Есть возможность быстрого добавления новых рецептов и справочников. Специализированная форма для этого активируется одной кнопкой. Возможен импорт данных в справочники из сторонних источников в формате Excel, CSV и в других. Ведение учета товаров на складе, через конфигурацию можно проводить поступление и списание товаров (ингредиентов для напитков и коктейлей), что позволит отказаться от использования отдельных специализированных программ. Ведение учета продаж и инструменты для повышения лояльности клиентов. В конфигурации имеется функционал для формирования чеков и фиксации платежей при продаже блюд. При подготовке чека есть возможность указания персональной скидки для покупателя: итоговая сумма рассчитывается автоматически, с ее учетом. Ведение учета дополнительных расходов (аренда, транспортные услуги, связь и т.д.). Учет сотрудников: ведение базы, изменение личной информации, управление правами и полномочиями работников и т.д.

Гибкая структура базы данных дает возможность создавать новые таблицы, отчеты, графики, добавлять поля, формировать списки и многое другое. Программа учета интуитивно проста и понятна, не требует специальных знаний и квалификации в ИТ-сфере.

Программа "Фреш-бар" легко и быстро настраивается под индивидуальные требования. Если Вы не располагаете свободным временем или не хотите самостоятельно настраивать программу, доверьте эту работу нашим специалистам!

Основные функции

  • Учет продуктов и блюд
    Ведение номенклатуры всех продуктов и блюд, учет компонентов блюд
  • Складской учет
    Поступление, продажа и списание товаров, мониторинг остатков
  • Дополнительные расходы
    Добавление доп.расходов, возможность выставить периодичность, сумму
  • Хранение справочников
    Возможность хранения и создания новых справочников ("Товары и блюда", "Клиенты" и др.)
  • Набор стандартных отчетов с возможностью создания новых
  • Учет клиентов
    Добавление клиентов, выставление индивидуальной скидки для каждого клиента
  • Формирование блюд
    Формирование справочника блюд с указанием необходимого для них сырья
  • Учет продаж
    Контроль платежей клиентов, ведение кассы предприятия, печать чеков
  • Учет сотрудников
    Хранение информации о сотрудниках, настройка персональных прав доступа
  • Набор стандартных отчетов с возможностью создания новых

Фото

Установка программы "Фреш-бар"

Для установки программы необходимо:

Скачать и установить программу
"Кулинарные рецепты"
Скопировать файл БД конфигурации "Фреш-бар" в папку с базами данных
Запустить программу "Кулинарные рецепты" с открытием этой базы данных (или меню Файл -> Открыть базу данных)