<< Вернуться к списку ПО

Программа

Центр андрологии

5500₽ 9000₽ 11000₽ 14000₽ [ ? ]

Программа "Центр андрологии"
программы-платформы "Учет пациентов"

Программа "Центр андрологии" - предназначена для автоматизации работы андрологических центров. Имеется предварительная запись пациентов, контроль оказанных услуг, хранение информации о пациентах и всех их посещений, а также хранение истории болезни каждого пациента. Реализован определенный учет взаимодействия со страховыми компаниями. В результате внедрения данной конфигурации повысится производительность труда персонала, общая эффективность работы медицинской организации и как следствие, прибыль.

Гибкая структура базы данных дает возможность создавать новые таблицы, поля, ниспадающие списки, формировать отчеты и документы. Программа проста и интуитивно понятна, не требует специальных знаний и квалификации в ИТ-сфере.

Программа "Центр андрологии" легко и быстро настраивается под индивидуальные требования самостоятельно.
Или наши специалисты быстро автоматизируют любой медицинский центр просто буквально за пару дней!

Основные функции

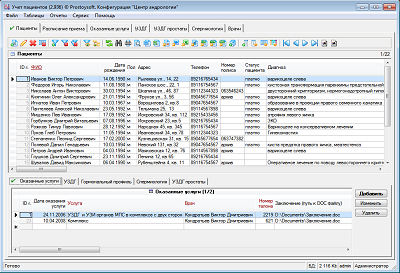
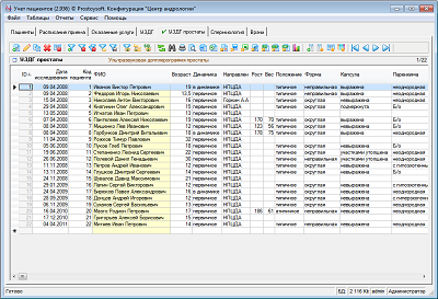
  • Учет пациентов центра
  • Ведение расписания приемов
  • Учет оказанных услуг
  • Ведение расписания дежурств персонала
  • Возможность формирования и учета ежемесячной заработной платы для сотрудников
  • Набор стандартных отчетов с возможностью создания новых
  • Учет всех услуг центра
  • Учет всех посещений пациентов
  • Учет расходных материалов
  • Система напоминаний
  • Хранение информации о сотрудниках (врачах), настройка персональных прав доступа
  • Импорт и экспорт данных

Фото

Данная конфигурация является соместным решением и используется нашим клиентом - государственной организацией Научно-практический центр детской и подростковой андрологии г.Москвы

Установка программы "Центр андрологии"

Для установки программы необходимо:

Скачать и установить программу
"Учет пациентов"
Скопировать файл БД программы "Центр андрологии" в папку с базами данных
Запустить программу "Учет пациентов" и открыть соответсвующую базу данных (меню Файл -> Открыть базу данных)