<< Вернуться к списку ПО

Программа

CRM-система для отдела продаж новостроек

5500₽ 9000₽ 11000₽ 14000₽ [ ? ]

Программа "CRM-система для отдела продаж новостроек"
программы "Управление проектами"

Хотите автоматизировать все бизнес-процессы в инвестиционно-строительной компании? Тогда вам идеально подойдет модуль "CRM-система для отдела продаж новостроек" на базе программы "Управление проектами". При помощи данного программного обеспечения вы можете улучшить рабочий процесс в своем деле за счёт всестороннего учёта. В программе вы можете вести учёт имеющихся объектов недвижимости, договоров по долевому участию и купли-продажи, следить за продажами, платежами по рассрочке и ипотеке, организовывать автоматический подбор недвижимости по различным критериям.

Гибкая структура базы данных дает возможность создавать новые таблицы, отчеты, графики, добавлять поля, формировать списки и многое другое. Программа учета интуитивно проста и понятна, не требует специальных знаний и квалификации в ИТ-сфере.

Программа "CRM-система для отдела продаж новостроек" легко и быстро настраивается под индивидуальные требования. Если Вы не располагаете свободным временем или не хотите самостоятельно настраивать программу, доверьте эту работу нашим специалистам!

Основные функции программы "CRM-система для отдела продаж новостроек"

  • Учёт недвижимости
    Возможность ведения учёта по отдельным объектам, по секциям и помещениям объектов строительства
  • Учет клиентов
    Хранение в таблицах данных о клиентах
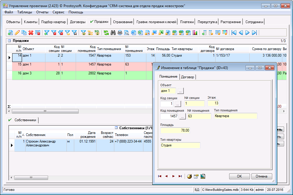
  • Учёт продаж
    Вы можете хранить информацию о всех осуществленных продажах, формировать на основе данных отчёты
  • Учёт выдачи ключей
    В модуле есть возможность следить за графиком выдачи ключей покупателям
  • Подбор квартир
    С помощью программы можно подобрать объект, подходящий под заданные характеристики
  • Учёт договоров
    Хранение информации о всех подписанных договорах
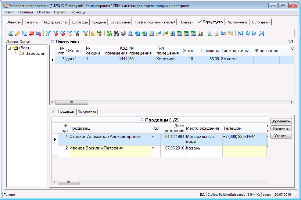
  • Регистрация и контроль за переуступками
    Вы можете оформлять данную процедуру в пару кликов, указывать новых владельцев и продавцов
  • Формирование отчётов
    Программа позволяет вам формировать отчеты и получать статистические данные по различным таблицам

Фото

Видео-презентация

Установка программы "CRM-система для отдела продаж новостроек"

Для установки программы необходимо:

Скачать и установить программу
"Управление проектами"
Скопировать файл конфигурации "CRM-система для отдела продаж новостроек" в папку с базами данных
Запустить программу "Управление проектами" и открыть соответсвующую базу данных (меню Файл -> Открыть базу данных)