<< Вернуться к списку ПО

Программа

Ритуальное агентство

11000 14000 20000 35000 [ ? ]

Программа "Ритуальное агентство"
софт-платформы "Склад и торговля"

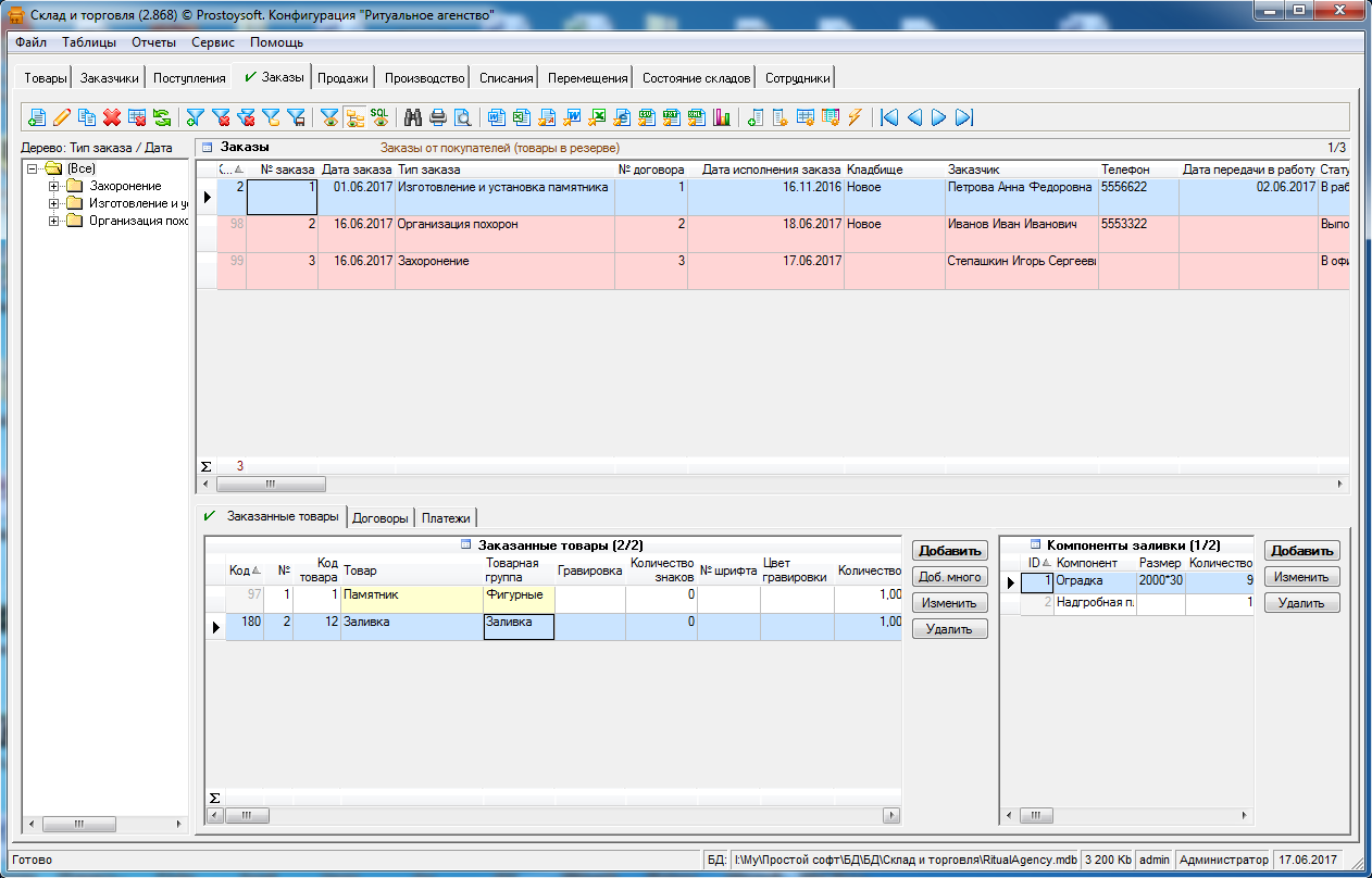
Программа "Ритуальное агентство" предназначена для автоматизации деятельности ритуального агентства, похоронного бюро, организаций занимающихся производством и установкой памятников. Данная конфигурация содержит справочник ритуальных товаров и услуг со всеми их характеристиками, справочник заказчиков, поставщиков, сотрудников организации. Позволяет вести учет заказов на организацию захоронения, отпевания, производство памятников, осуществлять прямые продажи ритуальных товаров, вести учет всех товаров на складе, генерировать различные документы, формировать отчеты по всем заказам и продажам.

Гибкая структура базы данных дает возможность создавать новые таблицы, отчеты, графики, добавлять поля, формировать списки и многое другое. Программа учета интуитивно проста и понятна, не требует специальных знаний и квалификации в ИТ-сфере.

Программа "Ритуальное агентство" легко и быстро настраивается под индивидуальные требования. Если Вы не располагаете свободным временем или не хотите самостоятельно настраивать программу, доверьте эту работу нашим специалистам!

Основные функции

  • Учет заказов
    Учет заказов на ритуальные услуги и услуги по изготовлению памятников, быстрый расчет стоимости заказа, контроль сроков исполнения
  • Справочник товаров и услуг
    Ведение номенклатуры товаров и услуг, их характеристик
  • Учет заказчиков
    Ведение базы данных заказчиков и их контактной информации, просмотр информации по всем заказам
  • Набор стандартных отчетов с возможностью создания новых
  • Учет производства
    Регистрация производственных операций, автоматическое списание компонентов товаров при производстве памятников
  • Учет продаж
    Регистрация прямых продаж ритуальных товаров
  • Ведение складского учета
    Учет поступлений, расходов и списаний материалов при производстве, контроль состояния склада
  • Формирование документов по шаблонам

Фото

Видео-презентация

СМОТРЕТЬ на RuTube » СМОТРЕТЬ на YouTube »

Установка программы "Ритуальное агентство"

Для установки программы необходимо:

Скачать и установить программу
"Склад и торговля"
Скопировать файл БД программы "Ритуальное агентство" в папку с базами данных
Запустить программу "Склад и торговля" и открыть соответсвующую базу данных (меню Файл -> Открыть базу данных)