<< Вернуться к списку ПО

Программа

Учебное заведение

5500₽ 9000₽ 11000₽ 14000₽ [ ? ]

Программа "Учебное заведение"
софт-платформы "Учет клиентов"

Программа "Учебное заведение" - предназначена для автоматизации учета в учебных заведениях. Программа для общеобразовательных учреждений обеспечит решение всех задач данной предметной области. Система учета для учебных центров позволит максимально сэкономить время на оформлении и обработке данных, и в следствии повысить качество обслуживания клиентов.

Гибкая структура базы данных дает возможность создавать новые таблицы, отчеты, графики, добавлять поля, формировать списки и многое другое. Программа учета интуитивно проста и понятна, не требует специальных знаний и квалификации в ИТ-сфере.

Программа "Учебное заведение" легко и быстро настраивается под индивидуальные требования. Если Вы не располагаете свободным временем или не хотите самостоятельно настраивать программу, доверьте эту работу нашим специалистам!

Основные функции

  • Учет учащихся
    Ведение базы данных учащихся и их контактных данных
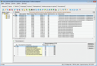
  • Учет занятий
    Возможность отслеживания посещаемости занятий
  • Учет платежей
    Отслеживание фактических платежей учащихся, контроль должников
  • Учет расходов
    Ведение учета финансовых расходов на учебные нужды по группам
  • Формирование документов по шаблонам
  • Учет групп
    Ведение базы данных всех групп учебного заведения
  • Расписание занятий
    Автоматическое формирование расписания занятий
  • Учебная библиотека
    Ведение базы данных учебной литературы и читателей, контроль выдачи и возврата
  • Учет преподавателей
    Хранение информации о преподавателях, настройка персональных прав доступа
  • Набор стандартных отчетов с возможностью создания новых

Фото

Установка программы "Учебное заведение"

Для установки программы необходимо:

Скачать и установить программу
"Учет клиентов"
Скопировать файл БД программы "Учебное заведение" в папку с базами данных
Запустить программу "Учет клиентов" и открыть соответсвующую базу данных (меню Файл -> Открыть базу данных)